
Easily find issues by searching: #<Issue ID>
Example: #1832
Easily find members by searching in: <username>, <first name> and <last name>.
Example: Search smith, will return results smith and adamsmith
						Aqua Data Studio / nhilam | 
					
						 
							
	
	Follow
								829
						 
					 | 
				
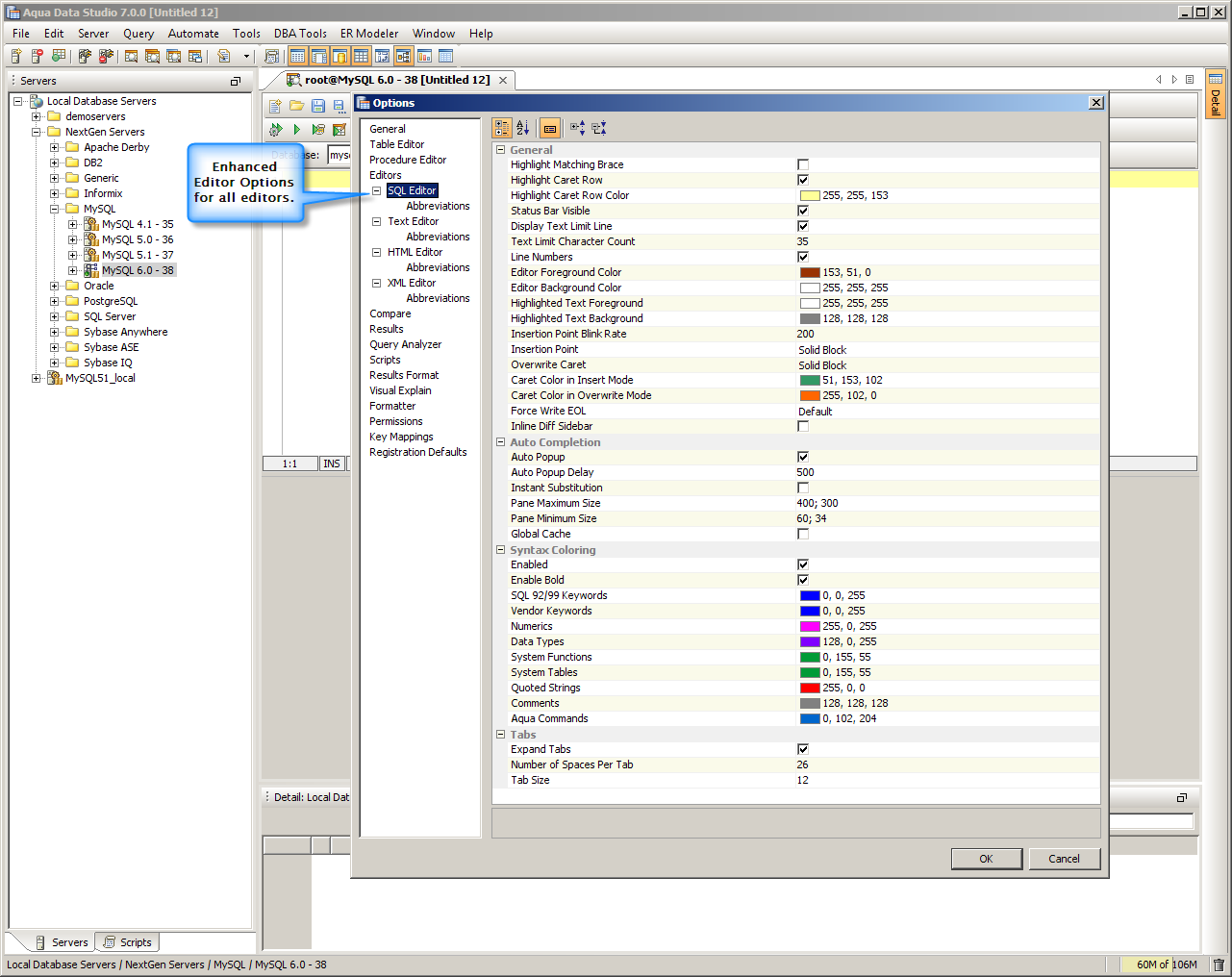
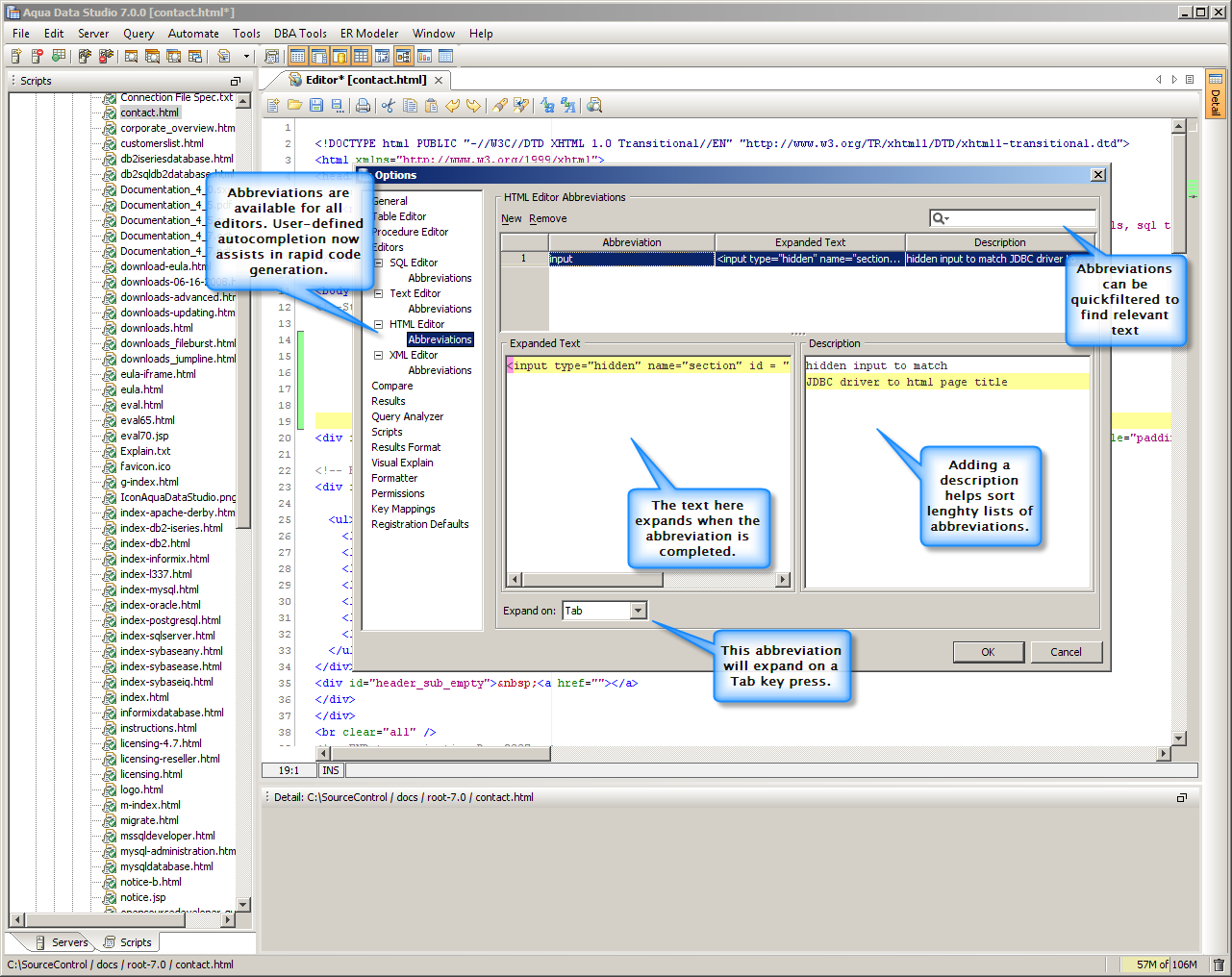
You spend a lot of time in the Aqua Data Studio editors, and in version 7 they work even better. Abbreviation and auto-completion support is included, as well as the ability to see in-line differences visually for version control.
| Abbreviations Window | HTML Editor | Editor Options | 
Editor Enhancements
| 
		 | 
| 
		 | 
| 
		 | 
| 
		 | 
About AquaClusters Privacy Policy Support Version - 19.0.2-4 AquaFold, Inc Copyright © 2007-2017