
Easily find issues by searching: #<Issue ID>
Example: #1832
Easily find members by searching in: <username>, <first name> and <last name>.
Example: Search smith, will return results smith and adamsmith
| Aqua Data Studio / nhilam | 
							
	
	Follow
								829
						 | 
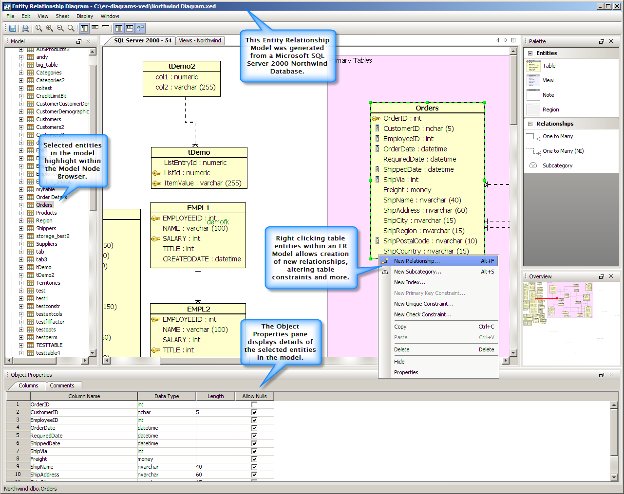
The Entity-Relationship (ER) Modeler is a powerful database diagramming tool. It will allow you to create, explore, detail, and modify database schemas in order to create fully editable diagrams of database relationships and objects. Changes made to an ER diagram can be automatically scripted to make the associated changes in database schemas. Once scripted, manipulating the resulting diagrams will alter the relationships and objects of any corresponding database. This greatly reduces development time and can vastly improve your understanding of database schemas and relationships.
| New, Save, Rev.Eng. | ER Modeler | Generate ER Diagram | Alter Table Properties | Right Click Menus | Dockable Framework | Print Preview | 
Taking Advantage of the ER Modeler
 
 The ER Modeler is easy enough for a novice to use but functional enough for an experienced Data Architect. There are 3 primary uses of the ER Modeler, depending on your needs and how far along your database has developed.
 
 1) Model a Database From Scratch 
 The classic use of an Entity-Relationship Modeler is to design or model your database visually before you enter a single line of code. The Entities and Relationship palettes allow you to see and map out relationships between each of the entities involved in your database. Once your visual model is complete, Aqua Data Studio can instantly insert the SQL necessary to create your database.
 
 2) Clean Up A Database Mess 
 Imagine you walk into a company with several complex databases and are asked to reverse engineer them to produce practical models. The ER Modeler in Aqua Data Studio is capable of producing an Entity-Relationship diagram from existing databases, complete with foreign key relationships. You can further save, annotate and distribute the models you create to your team so that they may easily create SQL statements with a better understanding of the schema and relationships.
 
 3) Visually Understand a Database 
 In order to write effective SQL queries, you must understand the entity relationships in the database you are referencing. The ER Modeler will allow you to create, annotate and distribute visual models of your databases that can be shared with other employees or collaborators on your project. Taking advantage of a visual model can cut down training time and costs, and allows users to write more effective SQL statements to extract relevant data. 
 
 The ER Modeler works with every database you already access in Aqua Data Studio, regardless of vendor or version. Sharing a diagram with a team and collaborating on schema changes is easy using integrated support for Subversion (SVN) and CVS source control clients.
Feature Overview
|  | 
|  | 
|  | 
|  | 
|  | 
|  | 
|  | 
|  | 
About AquaClusters Privacy Policy Support Version - 19.0.2-4 AquaFold, Inc Copyright © 2007-2017