
Easily find issues by searching: #<Issue ID>
Example: #1832
Easily find members by searching in: <username>, <first name> and <last name>.
Example: Search smith, will return results smith and adamsmith
Aqua Data Studio / nhilam |
Follow
829
|
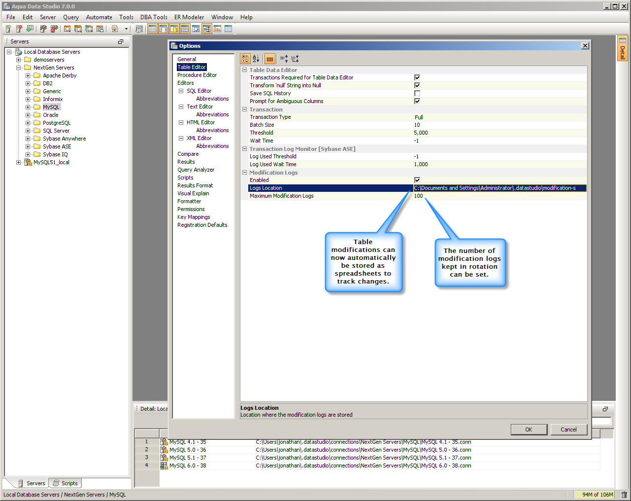
The Table Data Editor is a graphical tool that assists in transactions and modifications of tables. In Aqua Data Studio 7 we have introduced modification logs that can be stored as spreadsheets in order to track changes. This allows the user to look back at the history of changes made within the Table Data Editor, including the old and new data in case you want to retreive the old data.
| Table Modification Logs | Excel Modifications |
|
|
|
|
|
|
About AquaClusters Privacy Policy Support Version - 19.0.2-4 AquaFold, Inc Copyright © 2007-2017