
Easily find issues by searching: #<Issue ID>
Example: #1832
Easily find members by searching in: <username>, <first name> and <last name>.
Example: Search smith, will return results smith and adamsmith
Aqua Data Studio / nhilam |
Follow
828
|
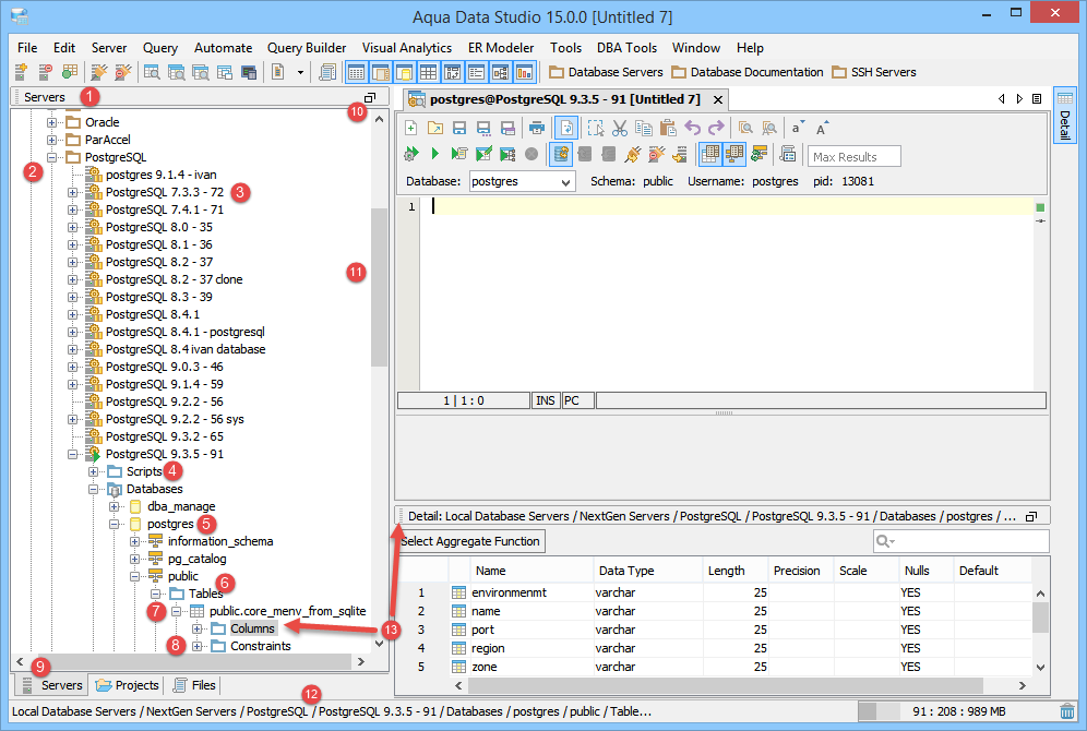
The Schema Browser functions as a navigational aid for database administration and query editing. It also assists in organizing SSH Servers (see the SSH Browser section for more information on expanding and collapsing SSH Servers in the tree). Server Groups, servers, and connections can be renamed and dragged and dropped to organize them. Context sensitive menus are accessible inside the Schema Browser through right-click on schema objects or keyboard shortcut (ALT + DOWN ARROW) once an object is selected. The Schema Browser can be separated or undocked as an individual window as part of the Workspace and Docking Framework of Aqua Data Studio. A tree is used to display database server objects, allowing for rapid location of schema objects. When an object is selected in the Schema Browser the Detail View displays relevant contents or status when it is enabled. Icons for database servers change to indicate whether server connections are connected (green triangle), disconnected (orange vertical bars) or failed (red block) in the Schema Browser. The icons for server type also vary based on if they are Production (gold gear), Development (gray nodes) or Test (blue bug) servers.
When a scripts directory has been set within a server registration, its contents indicate association with a Source Control or Version Control repository with file status icon overlays: up to date (green circle with a checkmark), out of date (red exclamation point), conflicted (yellow trianlge with exclamation point), or unversioned (no overlay).
For more on how Aqua Data Studio saves connections settings server registrations, and how to share them, see Configuration & Connection Files.
To quickly find an object in the Schema Browser, bring the Schema Browser into focus, then begin typing. The folder or file with the associated name will select as you type. To search for wildcards, begin by typing *. For a more advanced search, use the Object Search feature. The Explore right-click context menu item, when used on a server group or scripts container in the Schema Browser, launches the operating system's navigation directly to the selected item.
Below is an explanation of the various elements of the Schema Browser in the screenshot.
|
|
|
|
|
|
|
|
|
|
|
|
About AquaClusters Privacy Policy Support Version - 19.0.2-4 AquaFold, Inc Copyright © 2007-2017