
Easily find issues by searching: #<Issue ID>
Example: #1832
Easily find members by searching in: <username>, <first name> and <last name>.
Example: Search smith, will return results smith and adamsmith
Aqua Data Studio / nhilam |
Follow
829
|
|
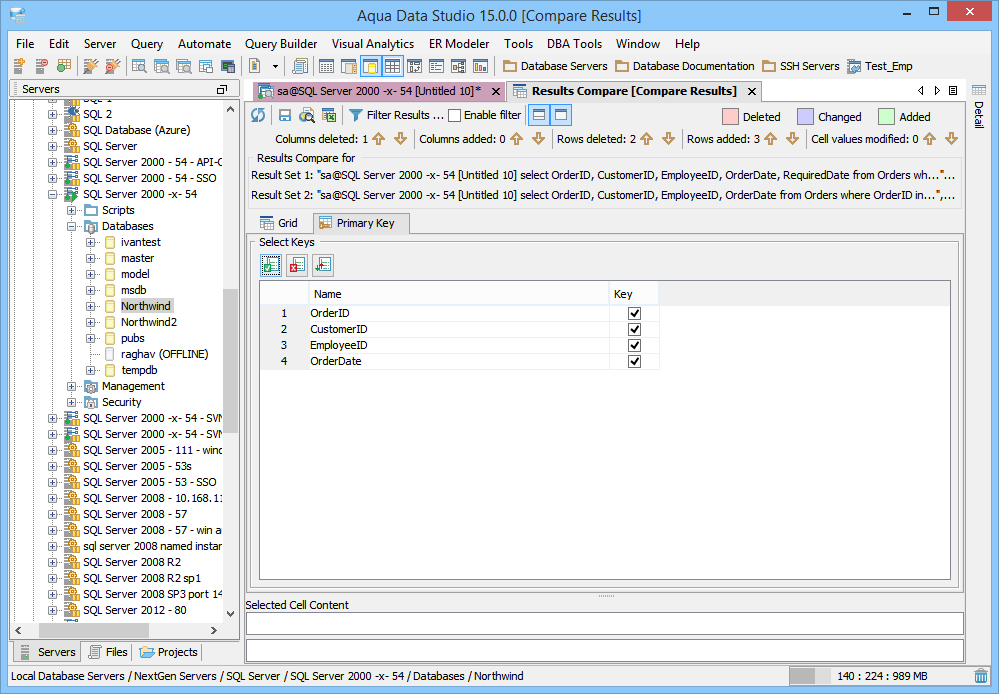
Launching the Results Compare Tool The Results Compare Tool provides a user with graphical representation depicting differences between two result sets obtained from either the same query or two different queries. To compare two query results, either right click on one of the query results, or launch the Results Compare Tool from Tools Menu (Tools->Compare->Results Compare). A window appears to allow the selection of the two results to be compared. If more than two results are available, the user can pick which results to compare. Filters to exclude information can be selected before the comparison is run using the "Show Differences" button. When the comparison is being performed the status bar indicates its progress and runs in a background thread so that other operations in Aqua Data Studio can be performed. Limitations: If a query returns multiple rows with the same primary keys, then there is no reliable way to identify modified rows in the result sets. Multiple rows for the same primary keys are obtained in 2 cases: due to user selection of the primary keys and to the selection of the query columns. Initially, Results Compare is run with all of the common columns selected as primary keys. In this case, if the query returns duplicate rows, it’s due to query column selection. If a table has duplicate rows and no primary key defined, then there is no way to determine if those rows have been modified even though a user selects all of the table columns for the query and all of the common columns as primary keys. If this problem occurs, Results Compare is still run on the result sets using intelligent assumptions about what rows correspond to each other, but a user is warned about duplicate rows. If there are duplicate rows in the result sets on the initial run, then a user is advised to change column selection in the query. If there are duplicate rows obtained after a user changes the set of primary keys, then the user is advised to redefine the primary keys. Comparison Results The results of a comparison display as a split-pane with line numbering down the center and connecting splines for identifying where the deletions, changes and additions occur. Each result in a comparison takes up half of the comparison results window and each can be vertically scrolled independently of the other. At the top, between the two results above the line numbering, digits separated by a / indicate the difference selected out of total number of differences discovered (i.e. 9/27). The large up and down arrows at the top of the comparison results allow navigating through the differences one at a time. The Comparison Header, at the top of the comparison results, displays the queries that generated the results being compared. Clicking on an item in the results displays that item and its corresponding compared item in the Preview Panel at the bottom of the comparison results. The Comparison Header and The Preview Panel can be hidden or displayed by clicking their icons at the top of the comparison results and to the right of the "Enable Filters" checkbox. Refreshing Results Compare The results compare is refreshed when a user changes the choice of primary keys, or clicks on the refresh button. In the latter case a user is prompted to select two new result sets from a dialog, and the result difference is loaded into the same Results Compare panel. Results Filters The results of a comparison can be filtered to display added rows, deleted rows, modified rows, or where the results are equal. Saving Comparison Results as HTML The results of a comparison can be saved as HTML for viewing later or for sharing with others. The "Save As HTML" button at the top left of the comparison window prompts for file destination and font selection. If the "Preview in Browser" icon is clicked the user is prompted to first "Save as HTML" for launching a web browser. If the comparison has already been saved as HTML, clicking "Preview in Browser" launches a browser with the stored HTML. |
|
|
|
|
|
|
|
|
|
|
|
|
|
|
|
|
|
|
|
|
|
|
|
|
|
|
|
|
|
About AquaClusters Privacy Policy Support Version - 19.0.2-4 AquaFold, Inc Copyright © 2007-2017