
Easily find issues by searching: #<Issue ID>
Example: #1832
Easily find members by searching in: <username>, <first name> and <last name>.
Example: Search smith, will return results smith and adamsmith
Aqua Data Studio / nhilam |
Follow
829
|
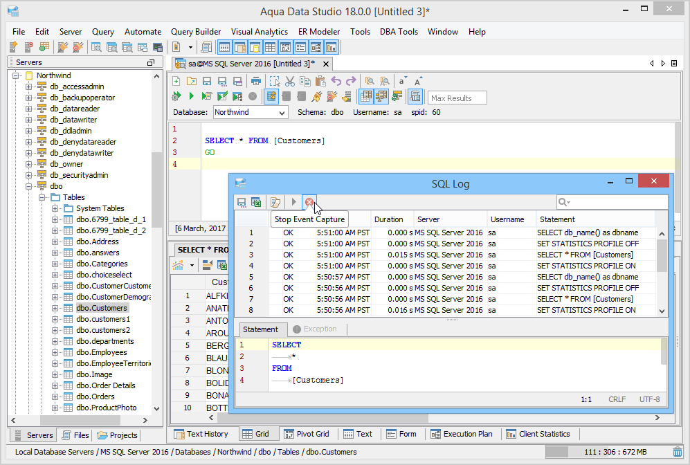
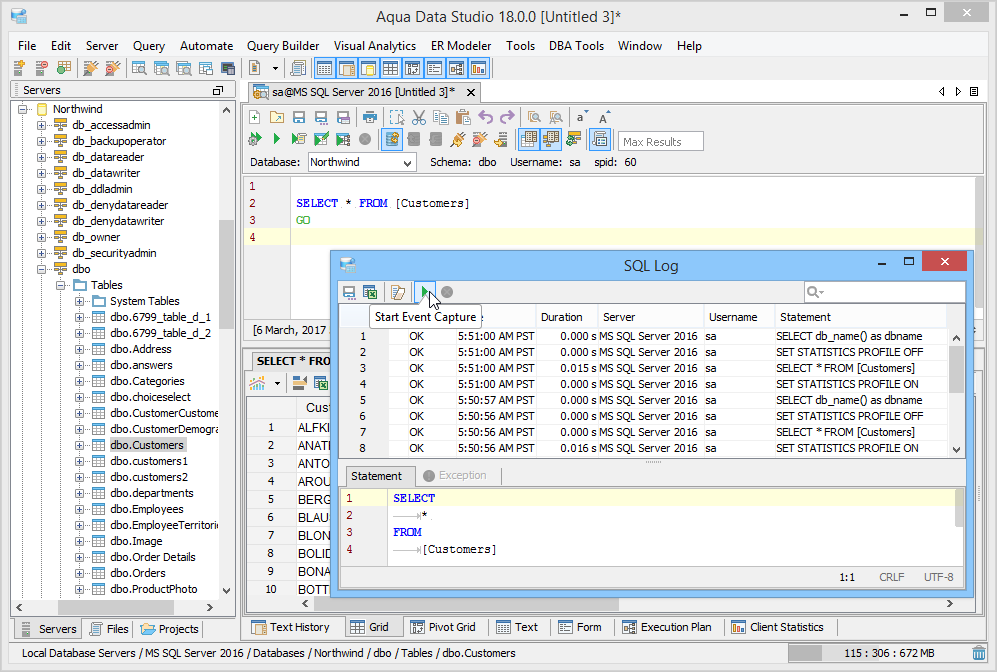
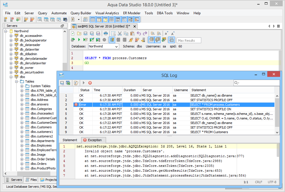
The SQL Log is a visual log tool for recording any SQL queries executed by Aqua Data Studio; all queries manually executed in the Query Analyzer by you the user and any of Aqua Data Studio's internal queries for displaying information within the GUI. When the SQL Log is opened, it immediately begins recording and provides a much more detailed capture of database interaction than the SQL History alone. If the Schema Browser is used to expand a database object to view its content, the SQL Log instantly displays the query the application uses to retrieve that information. This makes it an effective tool for monitoring the execution of statements within Aqua Data Studio.
|
|
| SQL Log |
Using the SQL Log
Select Help in the main application menu, then choose SQL Log from the drop-down. The SQL Log will open in a separate window and begin recording immediately. As it captures activity it begins to display its recordings in a grid, directly from memory, with the newest item at the top by default. Clicking on a row displays the full contents of the query with syntax highlighting in the query pane. The Save as Text button at the top left of the SQL Log window allows you to save all of the items as a single text file. The View As Spreadsheet button launches your default spreadsheet application using the contents of selected log items. To stop the SQL Log from recording events, click the red Stop Event Capture square button in the SQL Log toolbar. Once clicked the green Start Event Capture button becomes gray. To begin recording again, click the gray button Start Event Capture button so that it becomes green. Exceptions in the SQL Log are indicated with a an exception icon. To view Exception details click the Exception tab in the query pane below the list of logged items. The Clear Display button can be used to remove all items from the list so that it is easier to see what the log captures on a new action.
|
|
|
|
|
|
|
|
| SQL Log Menu | Log Items | Save as Text | View as Spreadsheet | Stop Event Capture | Start Event Capture | SQL Log Exception |
For more about Aqua Data Studio's other logs see the Application Logs page.
|
|
|
|
|
|
|
|
|
|
|
|
|
|
|
|
|
|
About AquaClusters Privacy Policy Support Version - 19.0.2-4 AquaFold, Inc Copyright © 2007-2017