
Easily find issues by searching: #<Issue ID>
Example: #1832
Easily find members by searching in: <username>, <first name> and <last name>.
Example: Search smith, will return results smith and adamsmith
Aqua Data Studio / nhilam |
Follow
829
|
The schema compare status in the Schema Compare Results tab is tool-dependent.
If you click Cancel this operation, the Schema Compare Results dialog is displayed. You can choose to cancel the current compare operation, abort and start a new compare, or continue with the existing compare operation.
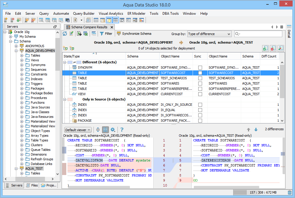
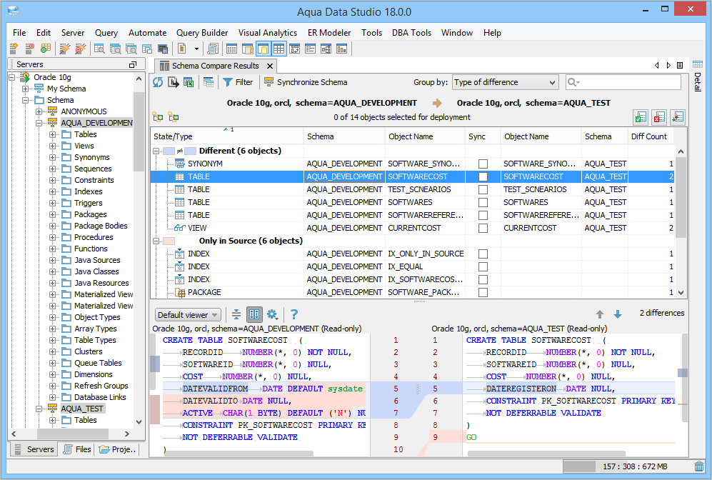
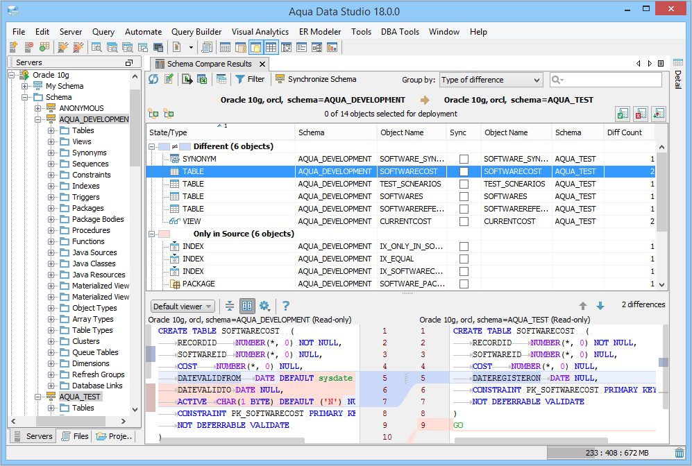
| Column | Description |
|---|---|
| State/Type |
State is the color coded result and Type is the object type that corresponds to the object in the Object Name column. Depending on the option you choose from the Group by drop-down, Schema Compare displays state and type in the same or separate columns. For more information, see Group by. |
| Schema | The schema name corresponding to the object in the Object Name column. |
| Object Name | The object name in the schema. |
| Sync |
The sync status for the objects.
You will not see this column if you have launched the Schema Compare Results tab from the Schema Compare Tool. |
| Diff Count | The number of differences in the script. |
This table describes the Toolbar actions in the Schema Compare Results tab.
| Icon | Description |
|
|
Refreshes the schema compare result. |
|
|
Allows changing data sources and adding or removing schema objects and schema options from schema compare. When you click this icon, Aqua Data Studio retrieves a snapshot of the schema synchronization dialog cached in memory and launches the Schema Synchronization Tool. See Attachment. If data cached in memory is out-of-date, then Aqua Data Studio will show an error message for DDLs that could not be generated. Therefore, we recommend performing a refresh before editing comparison result. |
|
|
Exports the schema compare result to HTML. You can preview the result in your default browser after Aqua Data Studio saves the file at the specified location. |
|
|
Exports the schema compare result to Excel. |
|
|
Compares data contained in the selected source and the target objects. You can only compare the data of a table or a view. |
|
|
Filters schema objects. |
|
|
Synchronizes schema objects you have selected from the schema compared result. For more information, see Schema Synchronization. The Schema Compare Results tab, when launched from the Schema Compare Tool, shows Synchronize Schema in a read-only state. On mouse-hover, a message is displayed in the tooltip, prompting you to launch schema synchronization if you want to use synchronize schemas. |
|
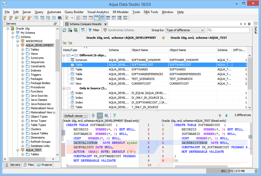
Displays schema objects by grouping them together according to their type of differences or lists schema objects alphabetically without grouping them. For more information, see Group by. |
|
|
|
Allows searching for schema objects by object name, schema name, or schema object type. Supports a case sensitive or case insensitive search and search by match found options. |
|
|
Allows expanding and collapsing the result view. This action is only available when you choose Type of difference action from the Group by drop-down list. |
|
|
Allows multiple object selection ( You will not see these icons if you have launched the Schema Compare Results tab from the Schema Compare Tool. |
When you click , Aqua Data Studio queries the target database to retrieve a new list of schema objects based on the object types specified in the Schema Compare Results tab. The refreshed result in the Schema Compare Results tab can be categorized according to these scenarios.
| Scenario | Expected Result |
|---|---|
|
The object existed in the source schema but not in the target schema. |
The object should be displayed in both the source and target schemas. |
|
The object existed in the target schema but not in the source schema. |
The object will no longer be displayed in the Schema Compare Results tab. |
Dependencies of the source and target schemas are not included in the refreshed result.
If you are viewing schema compare result in the No Groups view, then you will see both Type and State filters in the Schema Compare Filter window.
To apply a filter
On applying a filter, the filter icon displays the count of filtered objects.
This is the default view when the Schema Compare Results tab is launched for the first time. The Schema Synchronization Tool groups the schema objects according to their state and under each state, it sorts the objects according to its type.
The Schema Synchronization Tool does not group the schema objects. Instead, it lists the objects according to their object name. On applying a sort to the object names, the Schema Synchronization Tool sorts the schema objects alphabetically in ascending or descending order. Unlike the Type of Differences view, the Schema Synchronization Tool displays object state and object types in separate columns.
When you relaunch the Schema Compare Results tab, Aqua Data Studio retains the view according to the option set in the Group By. For example, if you have set No Groups option in the Group By and then relaunch the Schema Compare Results tab, Aqua Data Studio will display the schema objects in alphabetical order without grouping them.
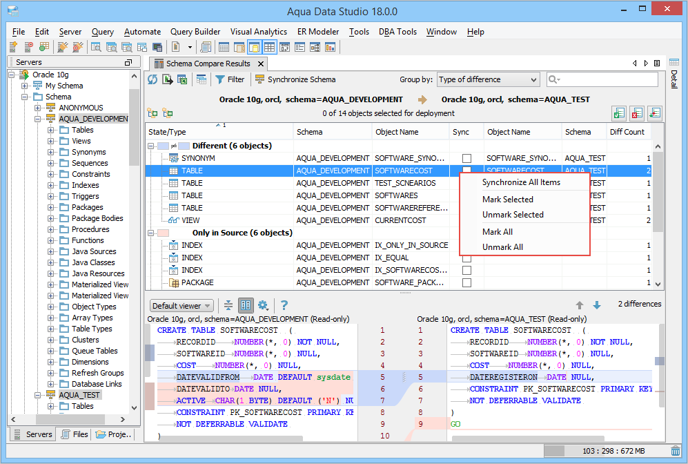
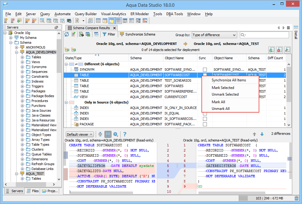
This table describes the right-click actions for selecting schema objects for synchronization. Right-click action is not available in the Schema Compare Tool.
| Right-Click Actions | Description |
|---|---|
| Synchronize All Items | Selects all schema objects for synchronization and launches the Schema Synchronization wizard. |
| Mark Selected | Marks selected schema objects. |
| Unmark Selected | Unmarks selected schema objects. |
| Mark All | Marks all schema objects. |
| Unmark All | Unmarks all schema objects. |
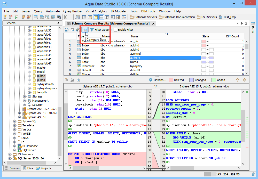
On selecting an object, you can view the source and target differences in different color codes in the SQL Differences pane. The script differences are shown in the default viewer where the source and target scripts are positioned side-by-side.
In both viewers, you can perform these actions.
The colored blocks in the SQL Differences pane highlight the differences in the SQL script. The Default viewer displays colored blocks on the left and right scroll bars whereas the Unified viewer displays colored blocks on the right scroll bar.
If you want to change the default color codes, then on the Aqua Data Studio menu bar, click File > Options > Compare, and then choose the color code to change (Additions, Deletions, Changes).
|
|
|
|
|
|
|
|
|
|
|
|
|
|
|
|
|
|
|
|
|
|
|
|
|
|
|
|
|
|
|
|
|
|
|
|
|
|
|
|
|
|
|
|
|
|
|
|
|
|
|
|
|
|
|
|
|
|
|
|
|
|
|
|
|
|
|
|
|
|
|
|
|
|
|
|
|
|
|
|
|
|
|
|
|
|
|
|
|
|
|
|
|
|
|
|
|
|
|
|
|
|
|
|
|
|
|
|
|
|
|
|
|
|
|
|
|
|
|
|
|
|
|
|
|
|
|
|
|
|
|
|
|
|
|
|
|
|
|
|
|
|
|
|
|
|
About AquaClusters Privacy Policy Support Version - 19.0.2-4 AquaFold, Inc Copyright © 2007-2017