
Easily find issues by searching: #<Issue ID>
Example: #1832
Easily find members by searching in: <username>, <first name> and <last name>.
Example: Search smith, will return results smith and adamsmith
Aqua Data Studio / nhilam |
Follow
828
|
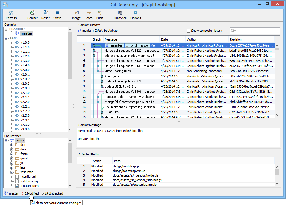
The Git Client provides a single interface for all Git actions within one window. All of the Git Source Control actions that can be performed in the Files browser are available, along with some that are not, such as creating, applying and deleting Stashes. The left side of the Git Client displays Commits nodes for Branches, Tags, Remotes and Stashes. Clicking on one of these Commits nodes or subnodes instantly displays the associated changes in the Commit History pane to the right and File Browser at the bottom left. Right clicking on the Branches, Tags or Remotes Commit nodes allows using context menus for each. The toolbar at the top of the Git Client also provides two additional buttons for quick access to the Fluidshell and Aqua Data Studio's Version Control Options.
The Refresh button refreshes the git Repository Browser. A refresh reloads the UI from the latest Git repository information stored under the .git folder.
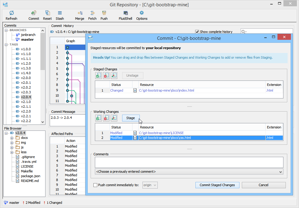
The Commit button commits the local changes. Within the Commit dialog it is possible to Stage Changes and Unstage Changes and also Push the Commit immediately to Origin, or to an existing remote.
The Reset button resets your working copy to undo changes. In the Discard Changes dialog the Reset button launches you can select individual files to discard changes on, or reset all of them. Reset allows you to discard Conflicted and Untracked files.
The Stash button stashes your current changes away for later. The Stashes node displays a list of all of the Stashes you've created.
With the Apply Stash operation you can put your stashed changes back into your Working Copy.
The Merge operation allows you to merge a Tag, Revision or Branch into your current branch.
The Fetch operation downloads objects and refs from the remote repository to the local Git repository (the .git folder), not the local Working Copy.
The Push operation allows users to push local branches and tags to remote. The resulting Push dialog allows choosing the Source Branches, the Destination Repository, and Transfer Options.
The Track Remote Branch operation allows changing the remote for a branch. Once you track a remote branch, all of your push and fetch operations will use the newly selected Tracked Remote Branch.
The Rebase operation allows integrating upstream changes into your local repository. It is the action of forward-porting local commits to the updated upstream head. Rebase literally rewrites the commit history and is used for maintaining a linear project history. The Rebase operation is performed using right click context menus on a mount within the Files Browser as explained here.
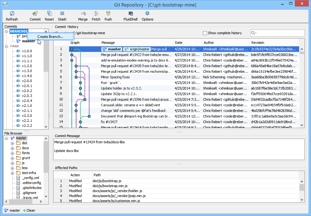
The Branches node displays all of the Branches. Right clicking on the Branches node offers the "Create Branch" context menu. Clicking on a Branch displays its Commit History in the History pane.
Right clicking on a Branch offers context menu choices for:
The Tags node displays all of the Tags. Right clicking on the Tags node offers the "Create Tag" context menu. Clicking on a Tag displays its Commit History in the History pane.
Right clicking on a Tag offers context menu choices for:
The Remotes node displays all of the Remotes. Right clicking on the Remotes node offers the "Add Remote" context menu. Clicking on a Remote displays its Commit History in the History pane.
The Add Remote dialog allows entering a Remote Name and its Repository URL.
Right clicking on a Remote offers context menu choices for:
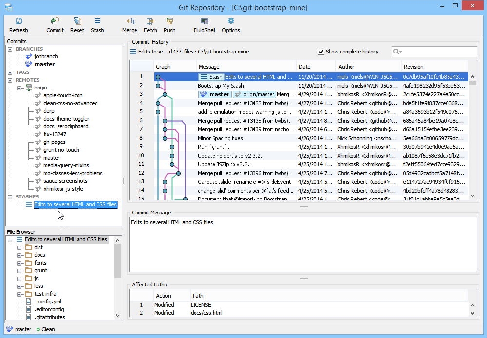
The Stashes node displays all of the Stashes. Clicking on a Stash displays its Commit History in the History pane.
Clicking the Stash button in the toolbar launches the Stash dialog.
Right clicking on a Stash offers context menu choices for:
The Files Browser at the bottom left corner displays the files in the repository of the currently selected node in the Commits pane. The contents of the Files Browser changes when a user navigates to a local Branch, Tag, Remote Branch or Stash. When a user selects a file in the Files Browser the associated Commit History for that file is displayed. To view the contents of a file in the repository you can right click in the Files Browser and select Open.
The Commit History table lists all of the commit history for a selected Branch, Tag, Stash or Remote. Right clicking on an item in the History offers menus for
If a single item in the Commit History is right clicked, the Show Changes menu choice performs a Comparison of that Commit and the Commit which preceded it. It is possible to examine the changes on a file by file basis within the Comparison Results by clicking on the files listed. It is also possible to Control Click two items in the History and select Compare to perform a Diff on two Commits.
The Quick Filter at the top right of the Commit History allows filtering on Message, Author and Revision fields.
The Graph area of the Commit History Pane provides a graphical representation of Merges, Tags and Branches for a repository's history. The dots indicate when Merges, Tags and Branches took place. The lines can be used to trace where Branches and Merges occurred.
Along the bottom left edge of the Git Client is the Status Bar which provides details on the current Checked Out Branch, displaying the presence of Modified, Added, Deleted and Untracked files. Clicking on Added, Modified, Deleted notifications in the Status Bar launches the Commit dialog so that action can be taken.
About AquaClusters Privacy Policy Support Version - 19.0.2-4 AquaFold, Inc Copyright © 2007-2017