
Easily find issues by searching: #<Issue ID>
Example: #1832
Easily find members by searching in: <username>, <first name> and <last name>.
Example: Search smith, will return results smith and adamsmith
Aqua Data Studio / nhilam |
Follow
829
|
|
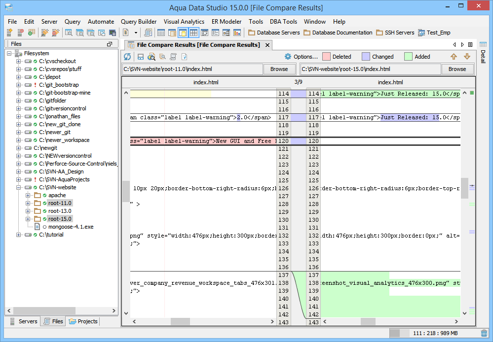
Launching the File Compare Tool The File Compare Tool provides users a method of depicting differences in the content between two text-based files. To compare two files, either multi-select individual files in the Files Browser from mounted directories, or launch the File Compare Tool from Tools Menu (Tools->Compare->File Compare) and browse to them. If the File Compare Tool is launched from the Tools Menu, it is possible to choose files that are not listed in the Files Browser, but are available to the operating system. It is also possible to drag items into the application from the operating and drop them off on the File Compare Tool file selection window. Filters to exclude files by file size, name, directory, or file extension can be selected before the comparison is run using the "Show Differences" button. The File Compare Tool keeps the last files selected when the application is restarted and the File Compare Tool is relaunched. When the comparison is being performed, it runs in a background thread so that other operations in Aqua Data Studio can be performed. Comparison Results The results of a comparison display as a split-pane with line numbering down the center and connecting splines for identifying where the deletions, changes and additions occur. Each file in a comparison takes up half of the comparison results window and each can be vertically scrolled independently of the other. At the top, between the two files above the line numbering, digits separated by a / indicate the difference selected out of total number of differences discovered (i.e. 9/27). The large up and down arrows at the top of the comparison results allow navigating through the differences one at a time. Comparisons show the character differences in a modified line with bolding and background color highlights indicate modified blocks. If they are not identical they are highlighted by default in pink (deleted), purple (changed) or green (added). The colors for the difference highlighting can be changed with the Options button at the top right of the comparison results. Annotation Bar The annotation bar provides a bird's eye view of all of the differences detected in a comparison. When differences are found, their corresponding highlight colors appear in the annotation bar on the right side of the results and can be used to quickly navigate to them. If a marker in the annotation bar is used to navigate to a particular difference by left clicking, a tick mark overlay shows which difference currently has focus. Once the comparison is complete, it can be refreshed, allowing the same comparison to be run again. It is also possible to select two new files for comparison by clicking the "Browse" buttons at the top of the comparison results without having to launch the Compare Tools Menu again. Saving Comparison Results as HTML The results of a comparison can be saved as HTML for viewing later or for sharing with others. The "Save As HTML" button at the top left of the comparison window prompts for file destination and font selection. If the "Preview in Browser" icon is clicked the user is prompted to first "Save as HTML" for launching a web browser. If the comparison has already been saved as HTML, clicking "Preview in Browser" launches a browser with the stored HTML. |
|
|
|
|
|
|
|
|
|
|
|
|
|
|
|
|
|
About AquaClusters Privacy Policy Support Version - 19.0.2-4 AquaFold, Inc Copyright © 2007-2017