
Easily find issues by searching: #<Issue ID>
Example: #1832
Easily find members by searching in: <username>, <first name> and <last name>.
Example: Search smith, will return results smith and adamsmith
| Aqua Data Studio / nhilam | 
							
	
	Follow
								829
						 | 
| Icon | Description | 
|  | View files side-by-side (Default viewer) or in a single panel (Unified viewer). | 
|  | Define how the difference engine should treat white spaces in the text and controls case-sensitive behavior. 
 | 
|  | 
						Lets you specify how the difference engine calculates and highlights granularity differences. 
 | 
|  | 
						Manage a larger amount of code within one window by collapsing all unchanged code fragments in both files. It’s easy to view the collapsed code in a tooltip, on mouse-hover. | 
|  | Synchronize scrolling provides users the flexibility to control the scrolling of both panes simultaneously or individually. | 
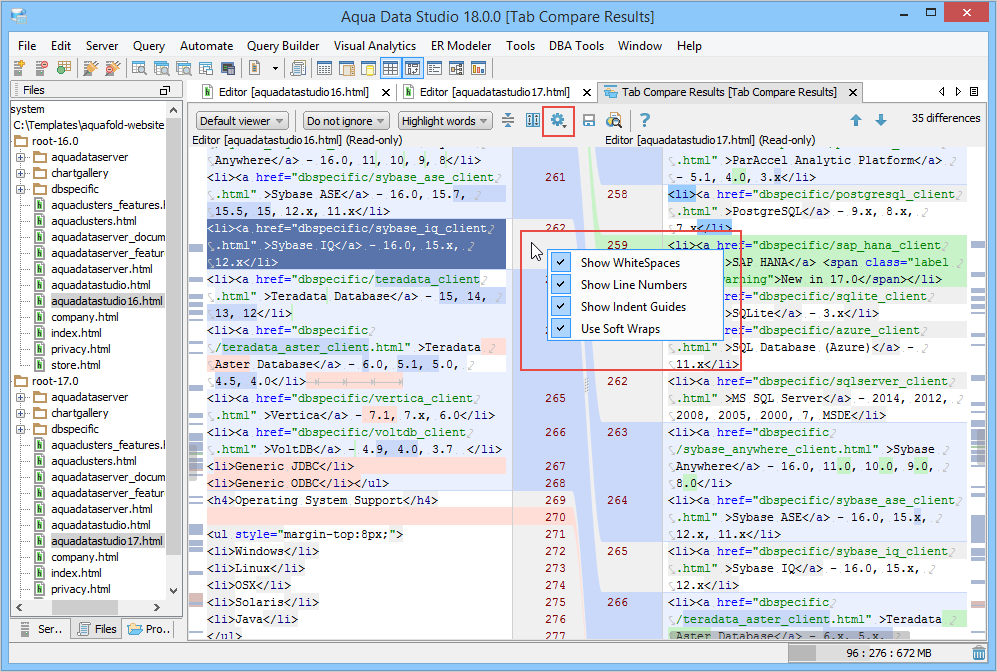
|  | 
						Show or hide line numbers, indentation guides, white spaces, and soft wraps. The same options are available as right-click options on the Annotation bar. 
 | 
|  | Save the comparison result as HTML. | 
|  | Preview the saved comparison result in the HTML format. | 
|  | Open the Help topic associated with Tab Compare. | 
|  | View the previous difference. | 
|  | 
						View the next difference. | 
| Shortcuts | Description | 
| F7 | Move to the next difference. | 
| Shift+F7 | Move to the previous difference. | 
| CTRL/Command+Shift+”-” | Collapse unchanged fragments. | 
| CTRL/Command+Shift+”+” | Expand unchanged fragments. | 
Code Completion and Code Insight features will be disabled when content size exceeds the code completion limit. The default value for code completion is 20,000 K. This can be changed in File > Options > General > Maximum content size for code completion (K). For more information, see Configure Maximum Content Size.
| Feature Disabled | Description | 
|---|---|
| Show Indent Guides | Vertical indent guides will not appear in the code. This option will not be displayed in the right-click action on the Annotation Bar. | 
| Highlight Matching Brackets | Highlighting for matching brackets will be disabled. | 
|  | 
|  | 
|  | 
|  | 
|  | 
|  | 
|  | 
|  | 
|  | 
|  | 
|  | 
|  | 
|  | 
|  | 
|  | 
|  | 
|  | 
|  | 
|  | 
|  | 
|  | 
About AquaClusters Privacy Policy Support Version - 19.0.2-4 AquaFold, Inc Copyright © 2007-2017