
Easily find issues by searching: #<Issue ID>
Example: #1832
Easily find members by searching in: <username>, <first name> and <last name>.
Example: Search smith, will return results smith and adamsmith
Aqua Data Studio / nhilam |
Follow
828
|
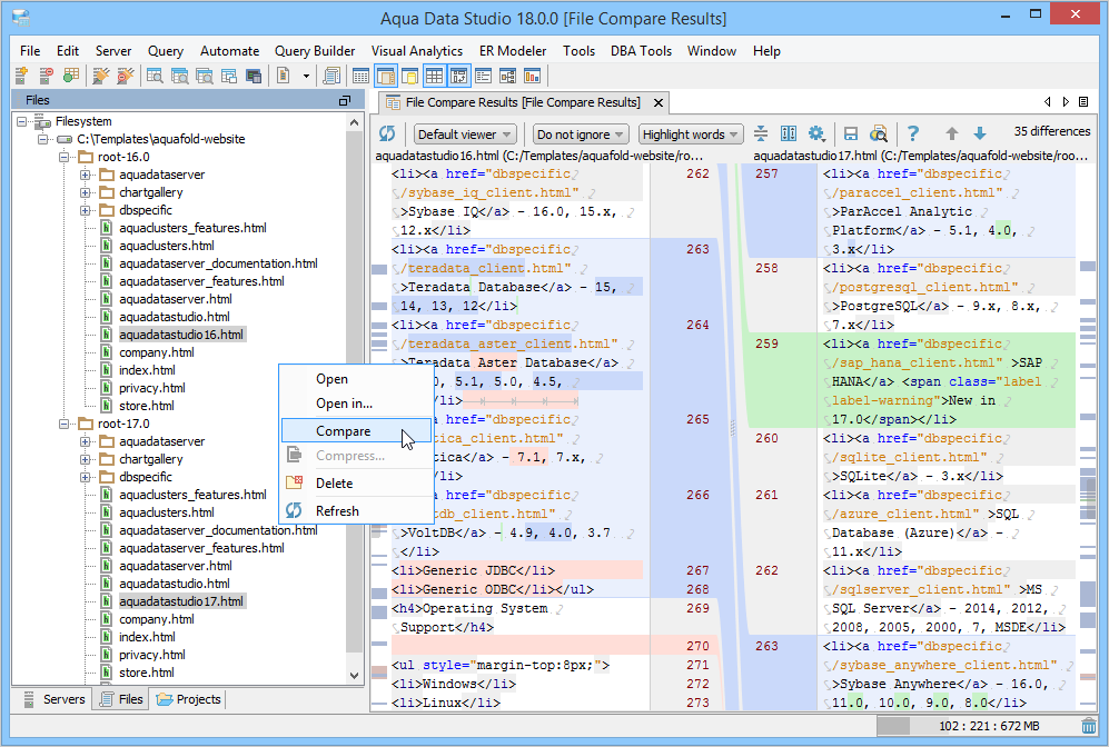
The File Compare Tool provides a method of depicting differences in the content between two text-based files. All comparisons are displayed in the File Compare Results tab.
The results of a comparison display as a split-pane and connecting splines for identifying where the deletions, changes and additions occur. Each file in a comparison takes up half of the comparison results window. At the top right-side of the window, view the total number of differences discovered. Comparisons show the character differences in a modified line with bolding and background color highlights indicate modified blocks. If the files are not identical, the differences are highlighted by default in pink (deleted), purple (changed) or green (added). You can change the colors for the difference highlighting from the Options dialog.
This table describes the Toolbar actions in the File Compare Results tab.
| Icon | Description |
|---|---|
|
|
Refresh the content of the files. |
|
|
View files side-by-side (Default viewer) or in a single panel (Unified viewer). |
|
|
Define how the difference engine should treat white spaces in the text and controls case-sensitive behavior.
|
|
|
Lets you specify how the difference engine calculates and highlights granularity differences.
|
|
|
Manage a larger amount of code within one window by collapsing all unchanged code fragments in both files. It’s easy to view the collapsed code in a tooltip, on mouse-hover. |
|
|
Synchronize scrolling provides users the flexibility to control the scrolling of both
panes simultaneously or individually.
|
|
|
Show or hide line numbers, indentation guides, white spaces, and soft wraps. The same options are available as right-click options on the Annotation bar.
|
|
|
Save the comparison result as HTML. |
|
|
Preview the saved comparison result in the HTML format. |
|
|
Open the Help topic associated with File Compare. |
|
|
View the previous difference. |
|
|
View the next difference. |
| Shortcuts | Description |
| F7 | Move to the next difference. |
| Shift+F7 | Move to the previous difference. |
| CTRL/Command+Shift+”-” | Collapse unchanged fragments. |
| CTRL/Command+Shift+”+” | Expand unchanged fragments. |
| CTRL/Command+Tab | Shift from the left pane to the right pane. |
| CTRL/Command+Shift+Tab | Shift between the current position and the previously selected position of opposite pane. |
You can save the comparison result as HTML for viewing later or for sharing with others. Click (Save As HTML) and provide the file destination and font selection. You can choose whether to open the exported file immediately after the export process completes. If you click
(Preview in Browser) without saving the file then you are prompted to save the file before launching a web browser. If the comparison has already been saved, then File Compare displays the result in a web browser.
Code Completion and Code Insight features will be disabled when content size exceeds the code completion limit. The default value for code completion is 20,000 K. This can be changed in File > Options > General > Maximum content size for code completion (K). For more information, see Configure Maximum Content Size.
| Feature Disabled | Description |
|---|---|
| Show Indent Guides |
Vertical indent guides will not appear in the code. This option will not be displayed in the right-click action on the Annotation Bar. |
| Highlight Matching Brackets | Highlighting for matching brackets will be disabled. |
|
|
|
|
|
|
|
|
|
|
|
|
|
|
|
|
|
|
|
|
|
|
|
|
|
|
|
|
|
|
|
|
|
|
|
|
|
|
|
|
|
|
|
|
|
|
|
|
|
|
|
|
|
|
|
|
|
|
|
|
|
|
|
|
|
|
|
|
|
|
|
|
About AquaClusters Privacy Policy Support Version - 19.0.2-4 AquaFold, Inc Copyright © 2007-2017