
Easily find issues by searching: #<Issue ID>
Example: #1832
Easily find members by searching in: <username>, <first name> and <last name>.
Example: Search smith, will return results smith and adamsmith
Aqua Data Studio / nhilam |
Follow
829
|
|
Aqua Data Studio allows taking action on multiple items in the Schema Browser at the same time, including scripting, with a right click. Schema Comparisons, object DELETE, object CREATE and object DROP can be accomplished for multiple selected items and scripted to the query window or to a file. Multiple Selection : Single-click solution Several objects can be acted upon at once using Ctrl + click or Shift + click. Right-clicking on selected objects displays Scripting options. Database Scripting on Multiple Objects It is possible to Compare and Delete multiple objects. Script Objects to Window As scripts selected objects to the current window, it also scripts CREATE and DROP. Script Objects to New Window As scripts selected objects to a new window, it also scripts CREATE and DROP. Script Objects to File As scripts selected objects to a file specified and can script CREATE and DROP. Compare is available for any two objects of type Server, Database or Schema and performs a Schema Compare operation (See the Compare Tools section for more on Comparison Tools in Aqua Data Studio) for the selected objects. Delete deletes selected objects. Scripting Filter and Status Sort and Filter in Multi selection allows selection of which objects need to be scripted, deleted or compared. When two objects are selected for scripting the resulting window allows for quick filtering their contained schema objects, further refining which two objects are acted on. Options include displaying Status information, Stop on Error, Termination and appropriate Error Messages if any are generated. How to Multi-Select and Script Schemas - Here we describe how to Multi-select and Script Schemas in Apache Derby. You can select CREATE Schema or DROP Schema.
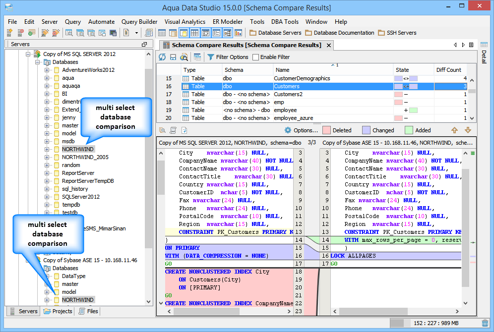
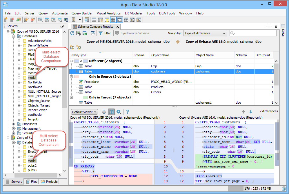
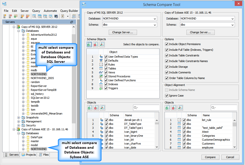
How to Multi-Select and Compare Schemas - Here we describe how to Multi-select and Compare two Schemas. (See the Compare Tools section for more on Comparison Tools in Aqua Data Studio)
How to Multi-Select and Script Tables - Here we describe how to Multi-select and Script Tables in a Server. You can select CREATE table or DROP table.
How to Multi-Select and DELETE Tables - Here we describe how to Multi-select and delete Tables in a Server. You will be prompted before you can DROP tables .
The objects to be scripted or deleted do not have to belong to the same server or be the same type of objects. If some of the objects are not scriptable (i.e. folders) they are skipped when the objects are being collected from the tree. This helps in selecting multiple objects with one click without worrying about selecting the correct objects. Deletion of non-scriptable objects is not supported. The objects to be scripted or deleted are collected into a dialog within which the user can sort and filter those objects. Only those objects get scripted or deleted and they do so in the chosen order. If the operation is to Delete, once the user clicks OK, a prompt will appear asking whether they are sure that they want to delete the objects. Once the operation starts, a status bar and status information is shown to allow the user to monitor the progress of the operation. The operation can be terminated at any time by clicking on Cancel button. The user can also choose to stop the operation if an error occurs by clicking on the checkbox "Stop on Error." If the operation is scripting, scripts for successfully scripted objects (current window, new window or file) appear in the selected destination. Successfully deleted objects are removed from the tree. The user is then able to review the results of the operation (i.e. error messages) and close the dialog. The Compare operation compares two objects of type Server, Database or Schema. The two objects don’t have to be the same type to be compared. This operation can also be performed from Tools->Compare Tools->Schema Compare and selected those two nodes. If either Server node is not connected, the user is prompted to determine whether the connection should be established.
|
|
About AquaClusters Privacy Policy Support Version - 19.0.2-4 AquaFold, Inc Copyright © 2007-2017