
Easily find issues by searching: #<Issue ID>
Example: #1832
Easily find members by searching in: <username>, <first name> and <last name>.
Example: Search smith, will return results smith and adamsmith
Aqua Data Studio / nhilam |
Follow
828
|
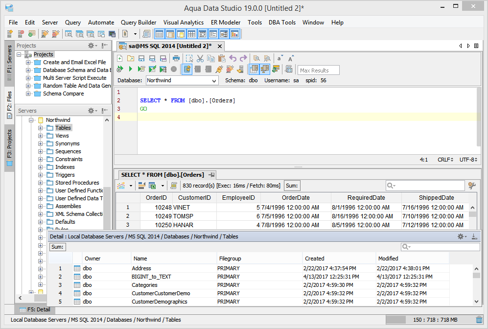
Aqua Data Studio is designed as a Docking Framework. Each major area of the application can be a stand-alone window or docked within the application. At the top right of each title bar is a that displays the viewing modes that controls how its interface is displayed. Drag and Drop is active for reorganizing connections, directory contents, shortcuts and document editors. Items on the user's desktop can be dragged into Aqua Data Studio's Document Pane for editing, each opening in its own tab.
Query Analyzer tabs and Editor document tabs can be undocked. Servers, Files, Projects, Detail View and ER Modeler all support dockable panels. The Main Application Window Menus and Toolbar cannot be undocked but is possible to spawn a New Frame Window ( File >New Frame Window ) containing the full application launched from the same Java Virtual Machine as the current application.
In the Schema Browser, Files Browser and Projects Browser, files, directories, projects, schema objects and databases are displayed within a collapsable tree. When Source Control or Version Control is in use, the status of local files in relation to the remote repository is indicated. Navigating within the Schema Browser and Files Browser with the arrow keys is possible with the Up, Down, Left (collapse), Right (expand and navigate next), Enter (expand/collapse). Typing a letter while navigating in the Schema Browser quickly finds objects that begin with that letter. While navigating, pressing ALT+DOWN ARROW brings up the available menu for that object, file, or directory. Pressing Enter on an object to select it displays its contents and information within the Detail View. Dragging a Schema Object into the Query Analyzer copies the name of the object as text into the Query Analyzer. Dragging a file from the Files Browser into a Query Analyzer copies the contents of the file into the Query Analyzer.
Editing of SQL Scripts, HTML, XML, JavaScript, Java, AquaScript and Text files are done in this pane. It is most frequently used as the Query Analyzer. Each document, script or SQL Query Analyzer displays in a separate tab. Just above the Document Pane and to the right of the "Show Script Detail" button is the Shortcut Toolbar, a convenient place to put shortcuts to frequently used Schema Objects from database connections in the Schema Browser. Vertical and Horizontal Groups are available to organize the Document Pane when multiple tabs or documents are open. Each panel tab can be dragged by its tab icon into a new position in the list of tabs. When more tabs exist than the application has a width to display, a list of those additional tabs is available to the right of the right-most tab. The arrows at the top right of the Document Pane can also be used to scroll left and right through the tabs. Right clicking on a tab brings up a menu for tab orientation, tab navigation, tab compare tools, tab closing, tab floating (undocking), and tab renaming. Dragging a file from the Files Browser into the Document Pane opens that file in its appropriate file editor with appropriate syntax highlighting.
The Detail View displays relevant content of the item currently selected in the Schema or Files Browser. The Detail View offers quick, sortable views of Schema Objects or Files Browser directory contents. The Details View can be separated from the framework as a window. The Quick Filter on the top right of the Detail View allows for rapid filtering of retrieved content. Quick Filters are present throughout the application to assist in finding specific information in large lists. Immediately to the left of the Quick Filter search input field are statistics on the number of items displayed out of items retrieved.
Other tools within Aqua Data Studio, such as Visual Analytics, the Entity Relationship (ER) Modeler, the Git Client, CVS and SVN Repository Browsers, the Execution Monitor, the Explain Whiteboard, and the Query Builder launch within their own windows but do not prevent access to the Main Application Window. The Entity Relationship (ER) Modeler also has its own docking framework which functions nearly the same as the main application docking framework and layout.
About AquaClusters Privacy Policy Support Version - 19.0.2-4 AquaFold, Inc Copyright © 2007-2017