
Easily find issues by searching: #<Issue ID>
Example: #1832
Easily find members by searching in: <username>, <first name> and <last name>.
Example: Search smith, will return results smith and adamsmith
Aqua Data Studio / nhilam |
Follow
829
|
|
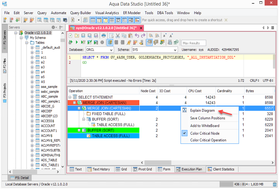
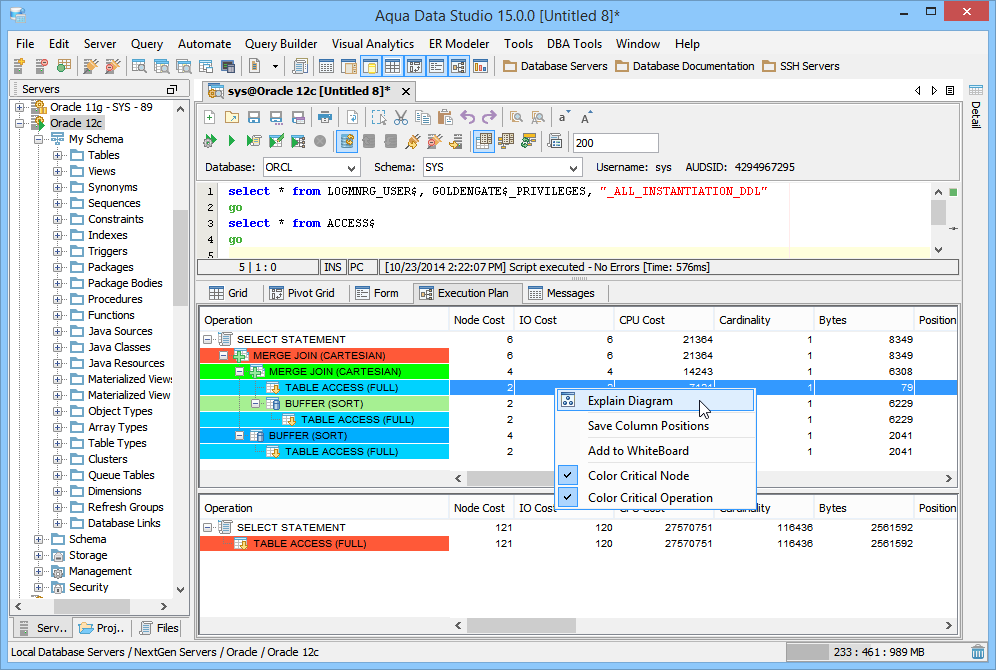
The Visual Explain Diagram in Aqua Data Studio offers a modifiable graphical illustration of an explain plan results. The operations are rendered as a tree of nodes, with the most significant elements colored according to the percentage cost relative to the entire statement. The Thumbnail view at the top left of the window underneath the save as and print icons gives a bird's eye view of the diagram. Stretching and resizing the red outline within, it pans and zooms the diagram. Underneath the Thumbnail view are the Selected Operation execution statistics details displayed for the currently selected diagram object. The size of nodes in the diagram is altered by selecting a node with a left-click and stretching its handles. Nodes may be repositioned by dragging them to a new position. The Zoom In and Zoom Out magnifying glass icons at the top left of the above diagram pane are useful for focusing on specific nodes. Use Visual Explain Diagram to quickly identify areas of your SQL statements which may require tuning. See the Example Query Tuning Demo for a real-world scenario. With the Visual Explain Plan Diagram, it is possible to:
|
|
|
|
|
|
|
|
|
|
About AquaClusters Privacy Policy Support Version - 19.0.2-4 AquaFold, Inc Copyright © 2007-2017