
Easily find issues by searching: #<Issue ID>
Example: #1832
Easily find members by searching in: <username>, <first name> and <last name>.
Example: Search smith, will return results smith and adamsmith
Aqua Data Studio / nhilam |
Follow
829
|
|
MS SQL DBA Tools - Security Manager Provides manageability for logins, server roles, users, roles and profiles allowing a user to manage permissions, roles and security of the MS SQL database. |
|
|
Toolbar Operations - Depending on the Tab selected, there are different Toolbar Operations available.
Available operations for Logins & Server Roles tab
Available operations for Logins tab
Available operations for Server Roles tab
Available operations for Database Users & Roles tab
Available operations for Users tab
Available operations for Roles tab |
|
| Logins & Server Roles Tab - Provides a tree display of logins and server roles the MS SQL database. Selecting an object in the tree structure displays a detailed view of the object on the right side pane. |
|
|
Logins Tab - Provides a list of logins in the MS SQL database |
|
|
Server Roles Tab - Provides a list of server roles in the MS SQL database |
|
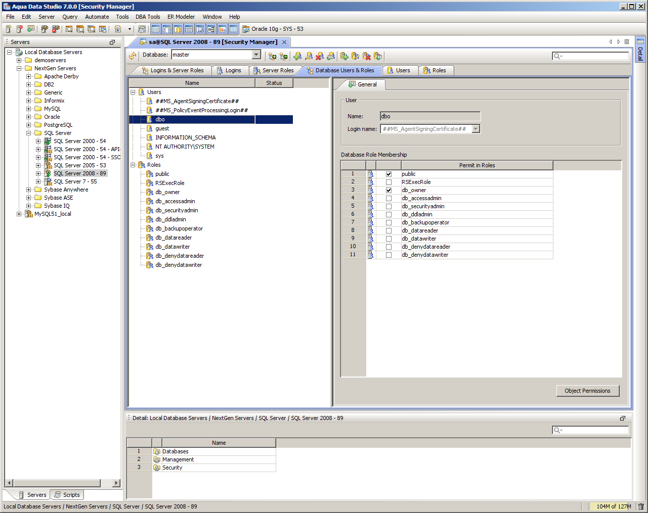
| Database Users & Roles Tab - Provides a tree display of users and roles (groups) in the MS SQL database. Selecting an object in the tree structure displays a detailed view of the object on the right side pane. |
|
|
Users Tab - Provides a list of users in the MS SQL database |
|
|
Roles Tab - Provides a list of roles in the MS SQL database Name: Name of the role (group) Type: Role type (application, standard) |
|
About AquaClusters Privacy Policy Support Version - 19.0.2-4 AquaFold, Inc Copyright © 2007-2017