
Easily find issues by searching: #<Issue ID>
Example: #1832
Easily find members by searching in: <username>, <first name> and <last name>.
Example: Search smith, will return results smith and adamsmith
Aqua Data Studio / nhilam |
Follow
829
|
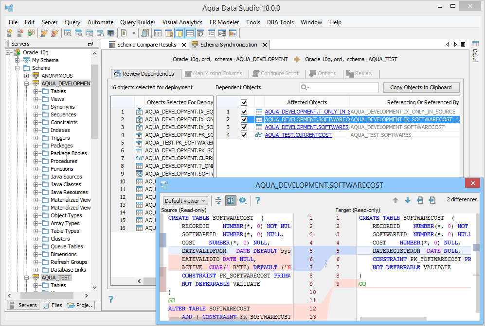
After reviewing the schema compare results, select objects for synchronization, then click , and complete the synchronization process in the following order.
Before synchronizing the source and target schemas, we strongly recommend backing up data of the target schema.
We recommend deploying all dependent objects, to avoid deployment script from failing or receiving unexpected results.
Schema Synchronization will show you this tab only if it finds issues that might require user input.
This table shows the severity for each warning that can affect the deployment script and the action you can take to resolve them.
| Severity | Action |
|---|---|
|
High ( |
Ignore issue |
|
Medium ( |
Specify custom value |
|
Low ( |
Allow NULL value |
When you execute the deployment script, the following happens:
Schema Synchronization will verify the above-mentioned conditions. Only when these conditions are met, it will check for one of the following conditions:
If you execute the deployment script without creating the missing role in the target database, the deployment script will fail.
If you execute the deployment script without creating the missing user in the target database, the deployment script will fail.
If you execute the deployment script without creating the missing grantee in the target database, the deployment script will fail.
If you execute the deployment script without creating the missing group in the target database, the deployment script will fail.
This section contains information on the server-specific options.
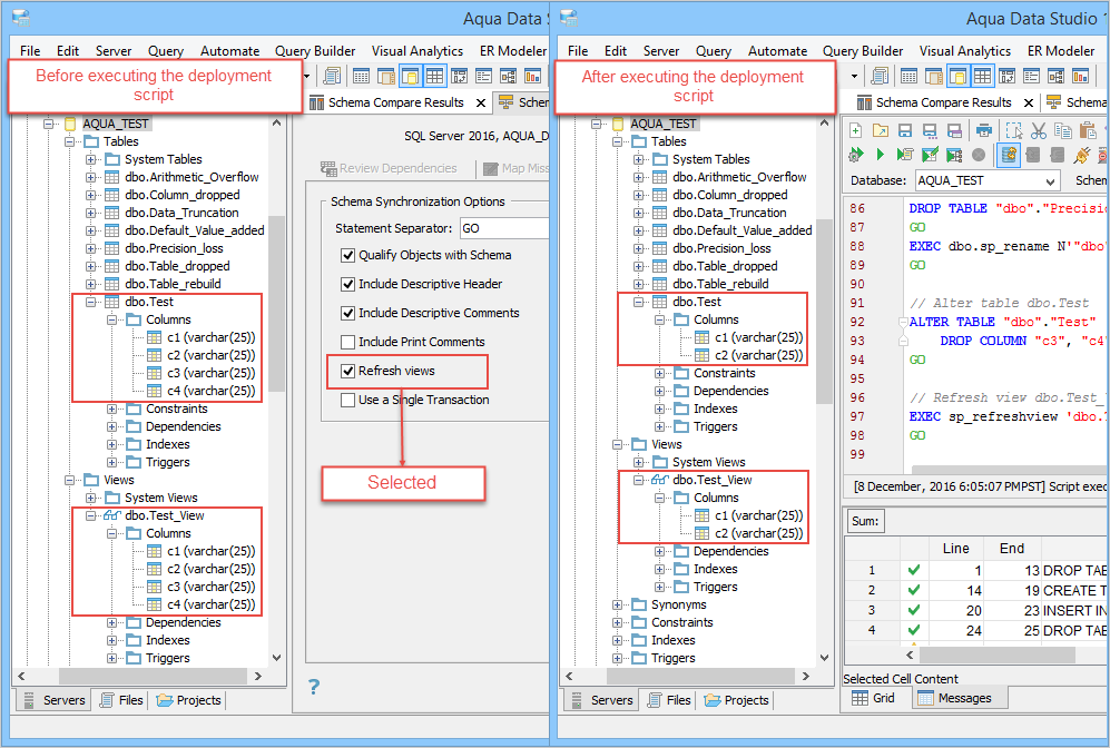
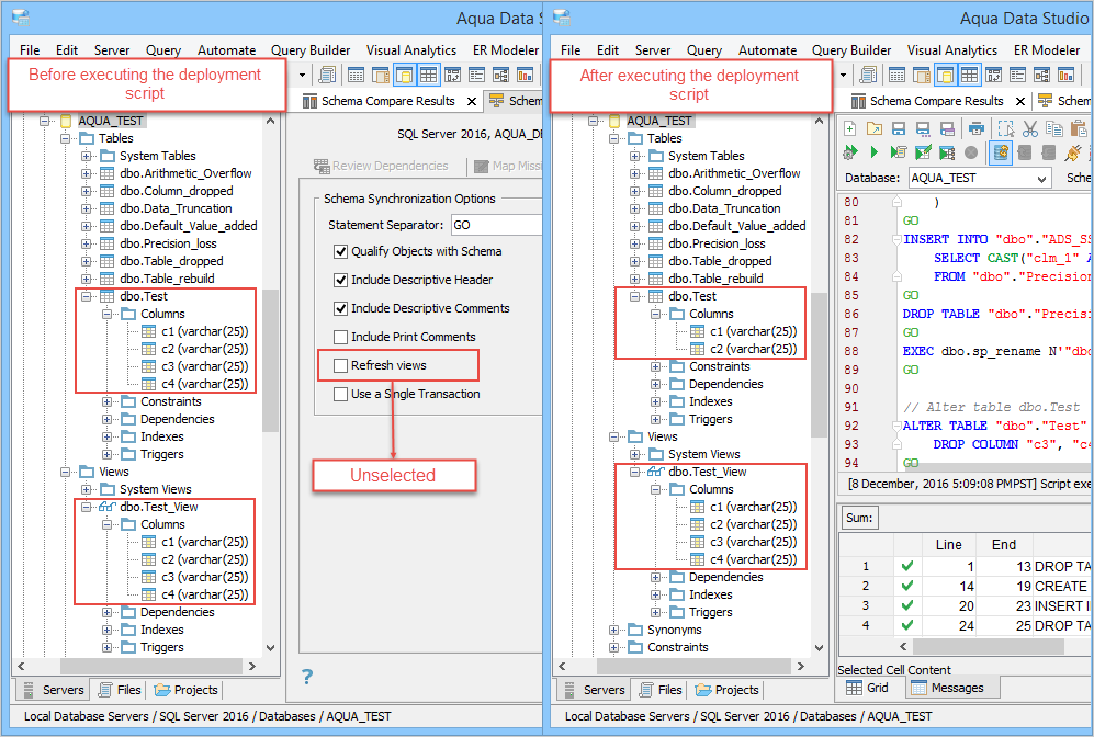
When the objects with different column names or a different number of columns are synchronized, Schema Synchronization updates the column definition of the target object like that of the source object. When the column definition of the object is changed, the metadata of the view that depends on this object becomes invalid.
Now consider this scenario: The source table contains c1, c2 columns, and the target table contain c1, c2, c3, c4 columns.
Check box selected
The definition of the target view will be refreshed based on the updated target object as Schema Synchronization will add the “sp_refreshview” procedure in the deployment script. This procedure will update the definition of the target view. So, in the following example, after the script is executed, c3 and c4 columns are dropped from the target table, and the view is refreshed.
Check box unselected
The definition of the target view does not change based on the changes made to the target table and therefore the view definition will become invalid. So, in the following example, after the script is executed, c3 and c4 columns are dropped from the target table, but the view is not refreshed.
You see actions and modifications that Schema Synchronization will perform on the objects of the target schema. You can view these actions in different groups by selecting an option from the View by drop-down list.
Other actions you can perform in this tab are searching summary actions by using various search options and copying summary actions to a different editor.
We recommend backing up the target database and executing the script in the test environment before executing it in the production environment.
When you execute the deployment script, Schema Synchronization drops that column from the target table.
|
|
|
|
|
|
|
|
|
|
|
|
|
|
|
|
|
|
|
|
|
|
|
|
|
|
|
|
|
|
|
|
|
|
|
|
|
|
|
|
|
|
|
|
|
|
|
|
|
|
|
|
|
|
|
|
|
|
|
|
|
|
|
|
|
|
|
|
|
|
|
|
|
|
|
|
|
|
|
|
|
|
|
|
|
|
|
|
|
|
About AquaClusters Privacy Policy Support Version - 19.0.2-4 AquaFold, Inc Copyright © 2007-2017