
Easily find issues by searching: #<Issue ID>
Example: #1832
Easily find members by searching in: <username>, <first name> and <last name>.
Example: Search smith, will return results smith and adamsmith
Aqua Data Studio / nhilam |
Follow
829
|
Creating a New ER Model Manually
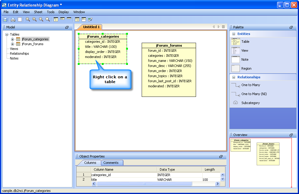
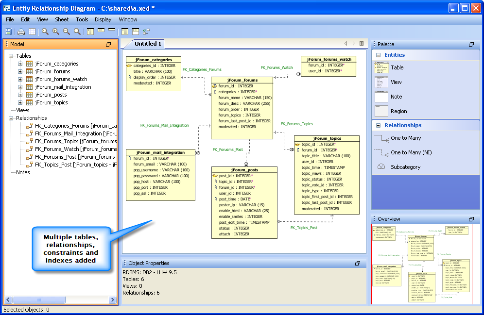
Below is a step by step demonstration of an ER Model being created with tables, relationships, constraints and indexes. The model is then used to generate the DDL for importing into a database.
Create an ER Model and Add a Table
|
|
|
|
|
|
|
|
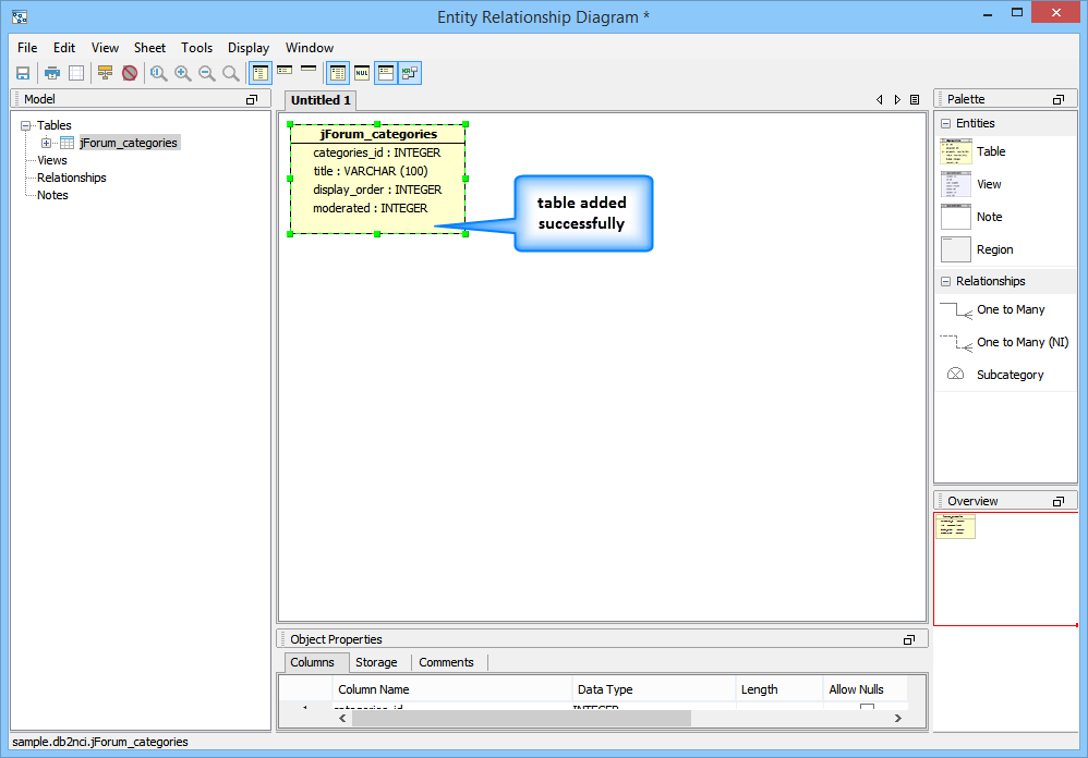
| 1. Select New Model | 2. Select Vendor | 3. Create New Table |
4. Double click on Table |
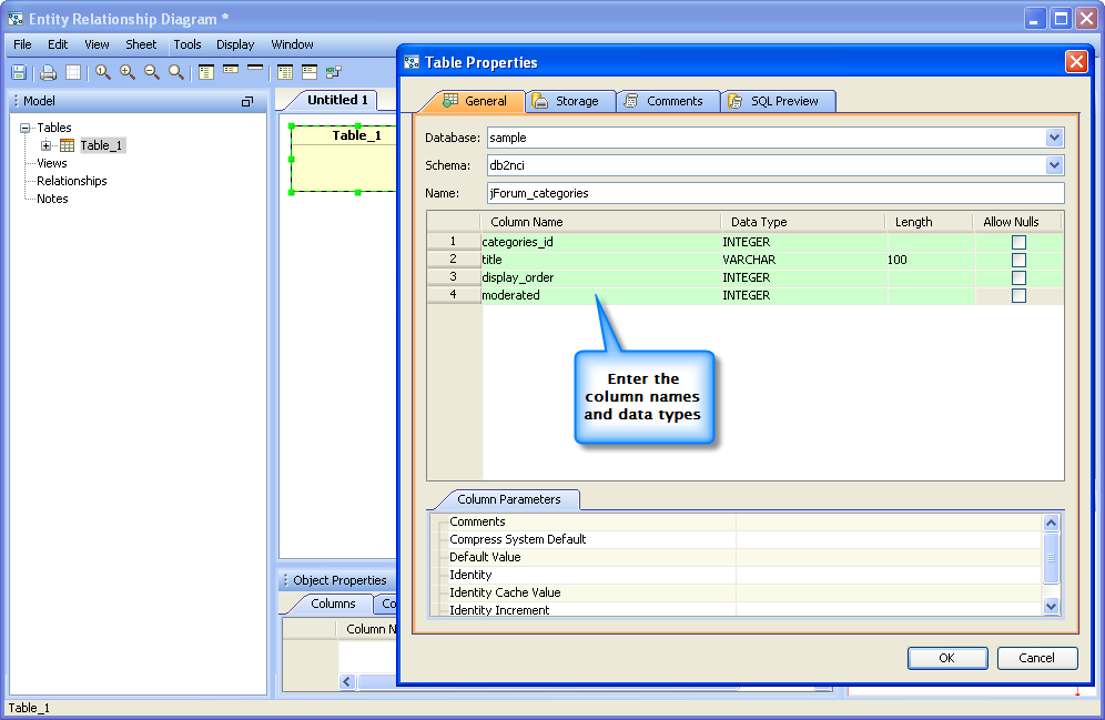
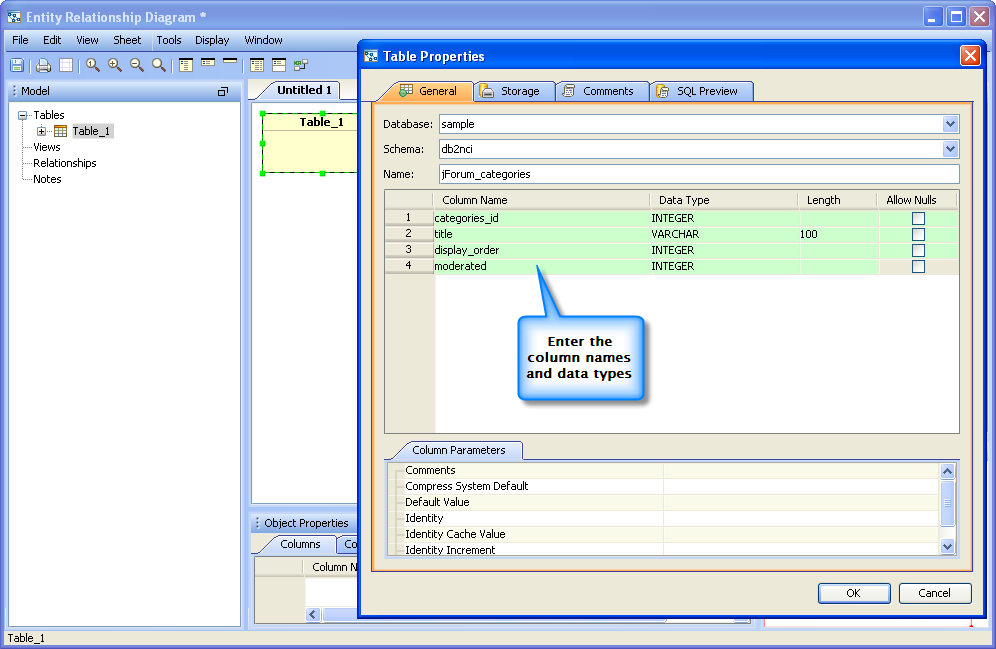
5. Set Table Properties |
6. Table Added | 7. Add More Tables |
Create Relationships
|
|
|
|
|
|
|
|
|
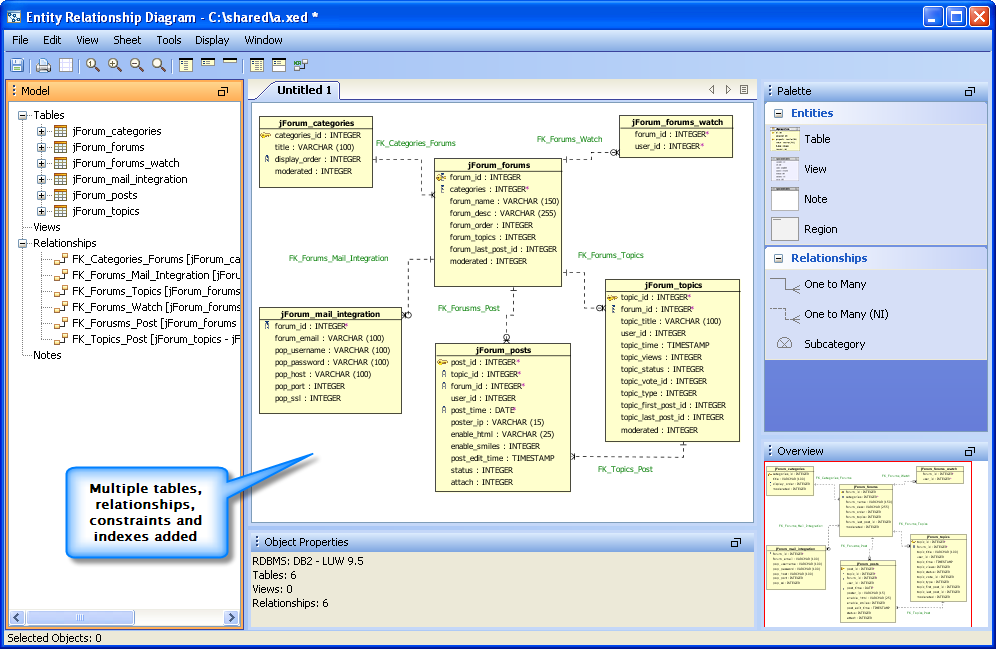
8. New Table Added |
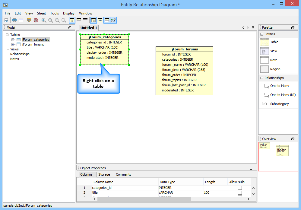
9. Right click on Table |
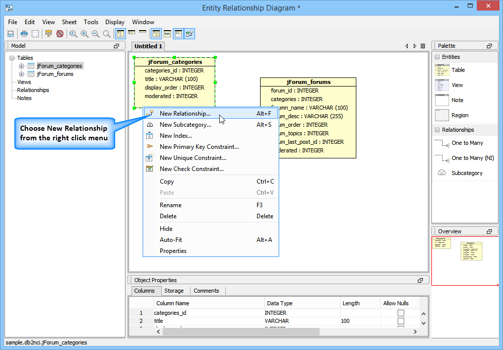
10. Select New Relationship |
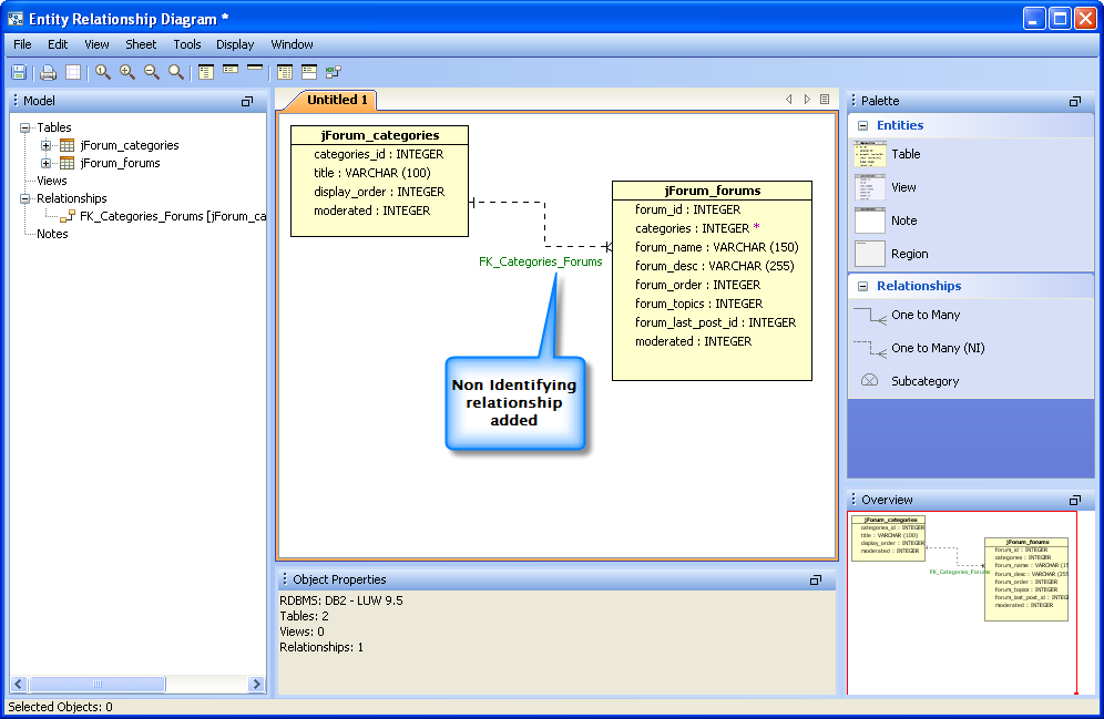
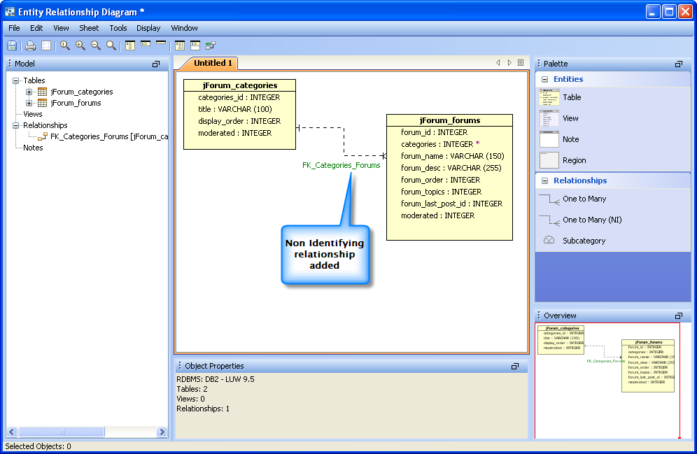
11. Set Relationship Properties |
12. Relationship added |
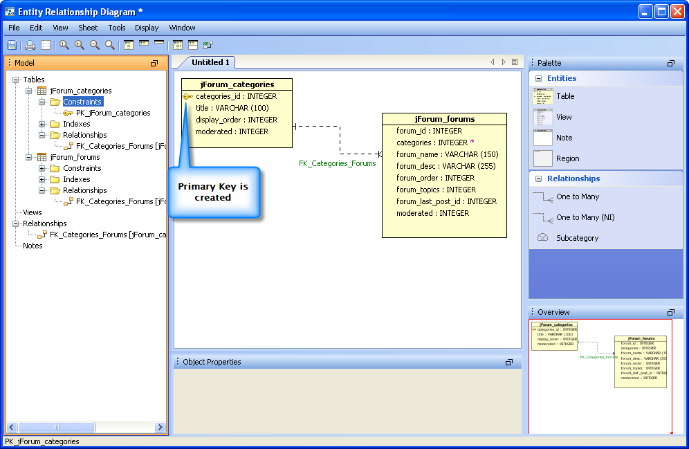
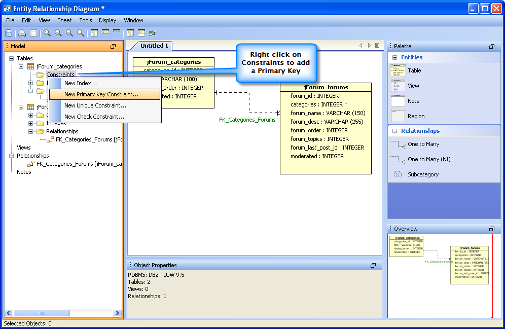
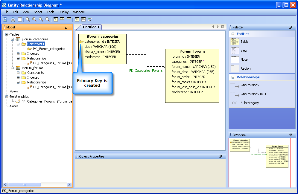
13. Right Click Constraints |
14. Enter Constraints Properties |
Create Primary Key Constraints, Indexes and Generate a Script from the Model
|
|
|
|
|
|
|
|
|
15. New Primary Key Added |
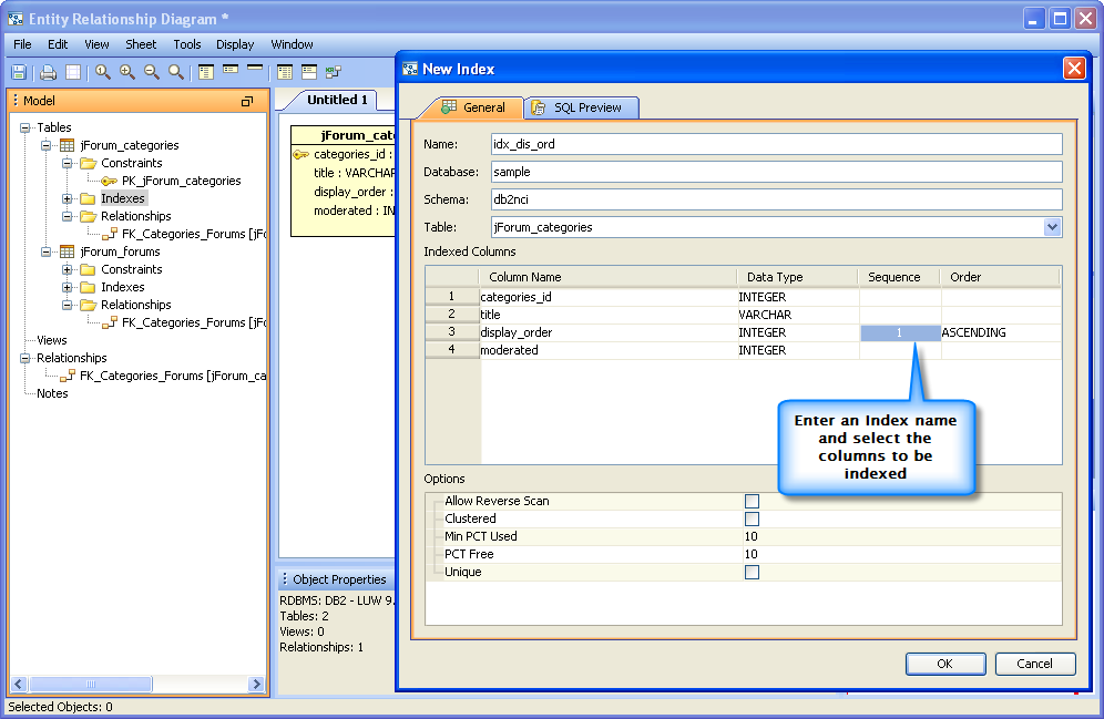
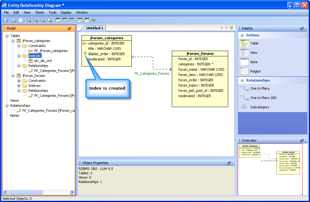
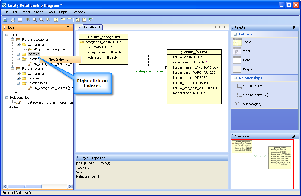
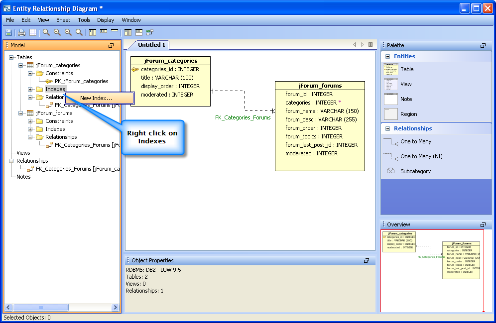
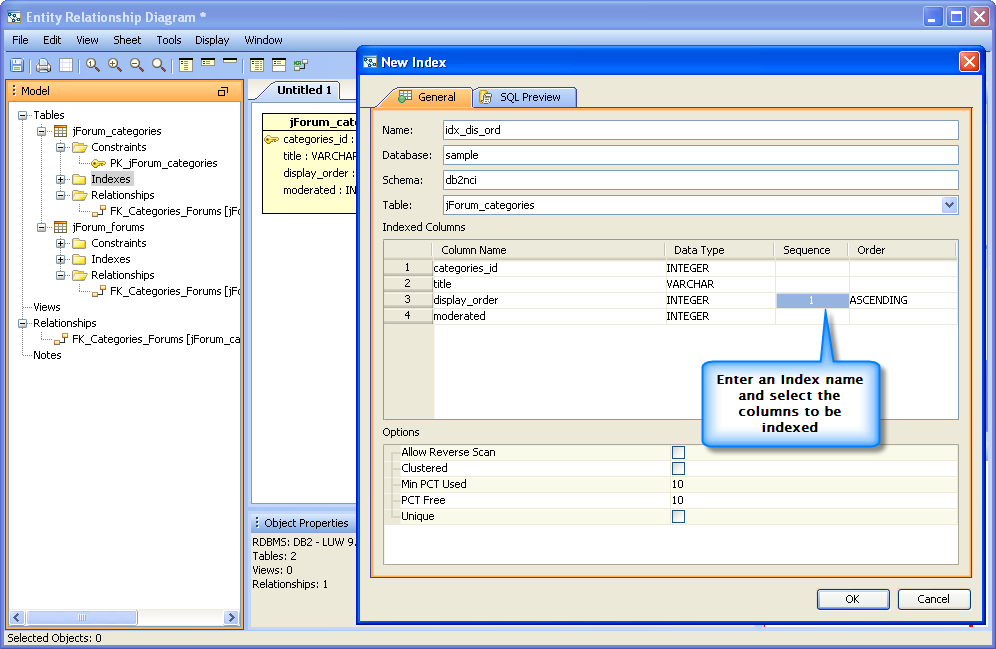
16. Right Click Indexes |
17. Enter Index Properties |
18. Index is created |
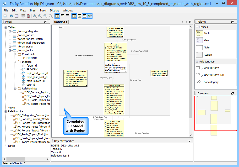
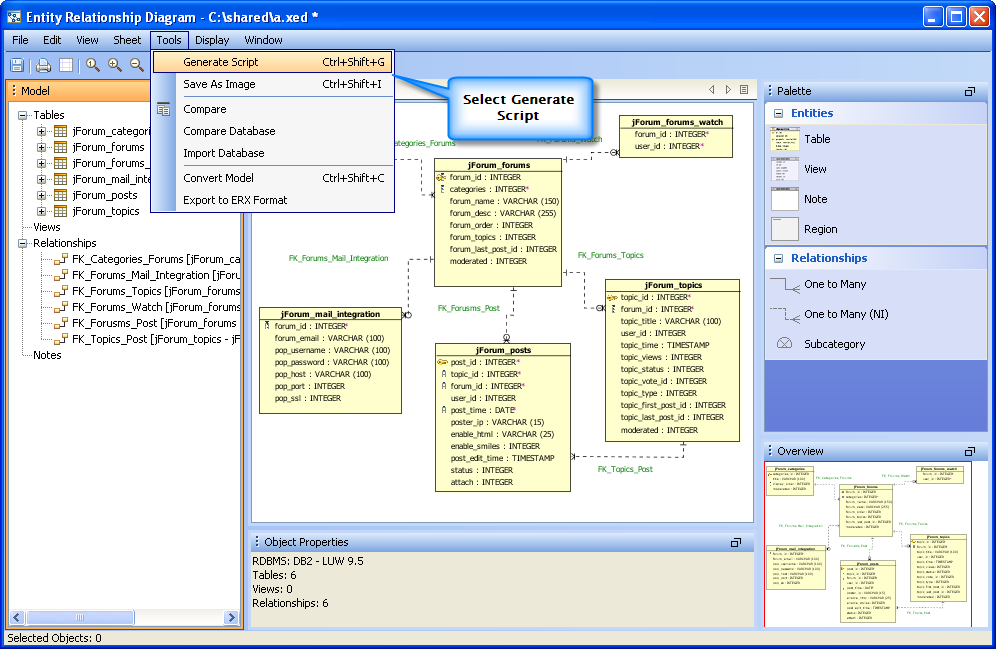
19. More Relationships Constraints, Indexes & Tables |
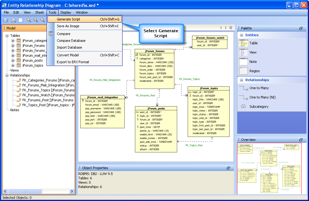
20. Select Generate Script |
21. Select Schemas |
View the Script Generation Status, View the script and further modify the diagram
|
|
|
|
|
|
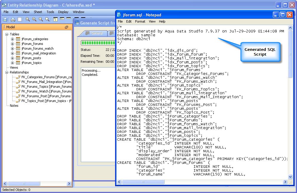
22. Specify Script Name |
23. Script Generation Status |
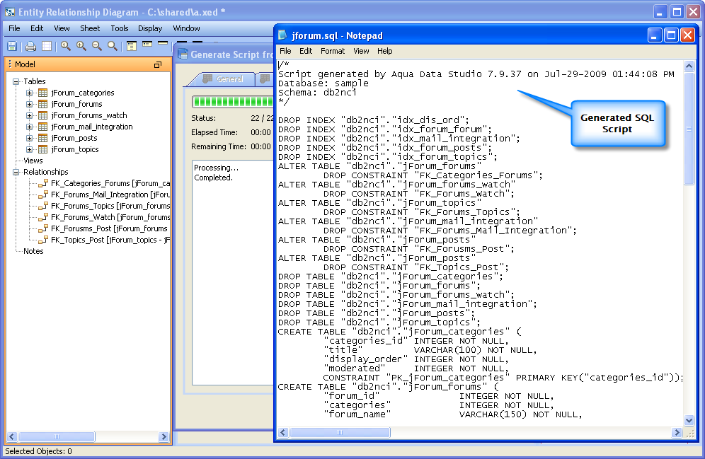
24. Generated SQL Script |
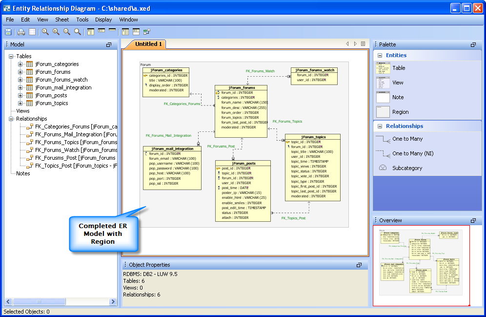
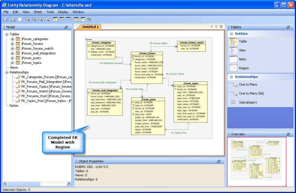
25. Diagram Region added |
Generating an ER Model through the Schema Browser
If a database were to be imported, the beginning steps (steps 1 - step 10) above would be skipped as all of the table properties, datatypes and columns would be generated during the database import. If a database were to be right clicked in the schema browser, there would be no need to manually select database and version in step 2 above.
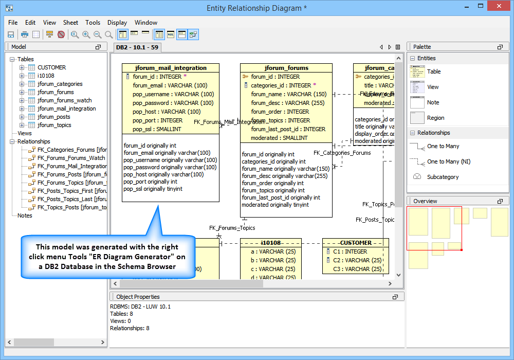
Below, a model is generated in 3 steps using the "ER Diagram Generator" beginning with a database that already exists in the schema browser.
A Model Generated from the Schema Browser "ER Diagram Generator"
|
|
|
|
|
|
1. Right Click Choose "ER Diagram Generator" |
2. Select Schema Objects |
3. View Status |
4. Diagram Generated |
|
|
|
|
|
|
|
|
|
|
|
|
|
|
|
|
|
|
|
|
|
|
|
|
|
|
|
|
|
|
|
|
|
|
|
|
|
|
|
|
|
|
|
|
|
|
|
|
|
|
|
|
|
|
|
|
|
|
|
|
|
|
|
|
|
|
|
|
|
|
|
|
|
|
|
|
|
|
|
|
|
|
|
|
|
|
|
|
|
|
|
|
|
|
|
|
|
|
|
|
|
|
|
|
|
|
|
|
|
|
|
|
|
|
|
|
|
|
|
|
|
|
|
|
|
|
|
|
|
|
|
|
|
|
|
|
|
|
|
|
|
|
|
|
|
|
|
|
|
|
|
|
|
|
|
|
|
|
|
|
|
|
|
|
|
|
|
|
|
|
|
|
|
|
|
|
|
|
|
|
|
|
About AquaClusters Privacy Policy Support Version - 19.0.2-4 AquaFold, Inc Copyright © 2007-2017