
Easily find issues by searching: #<Issue ID>
Example: #1832
Easily find members by searching in: <username>, <first name> and <last name>.
Example: Search smith, will return results smith and adamsmith
Aqua Data Studio / nhilam |
Follow
829
|
|
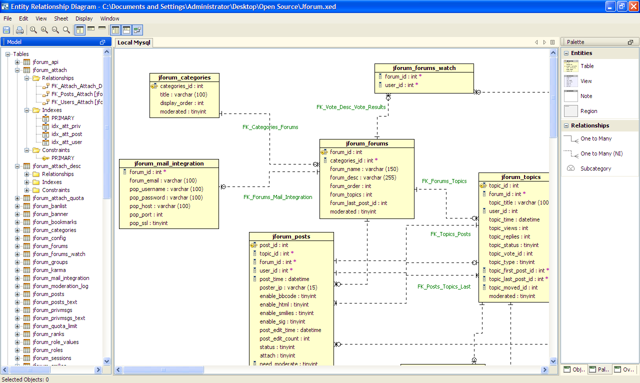
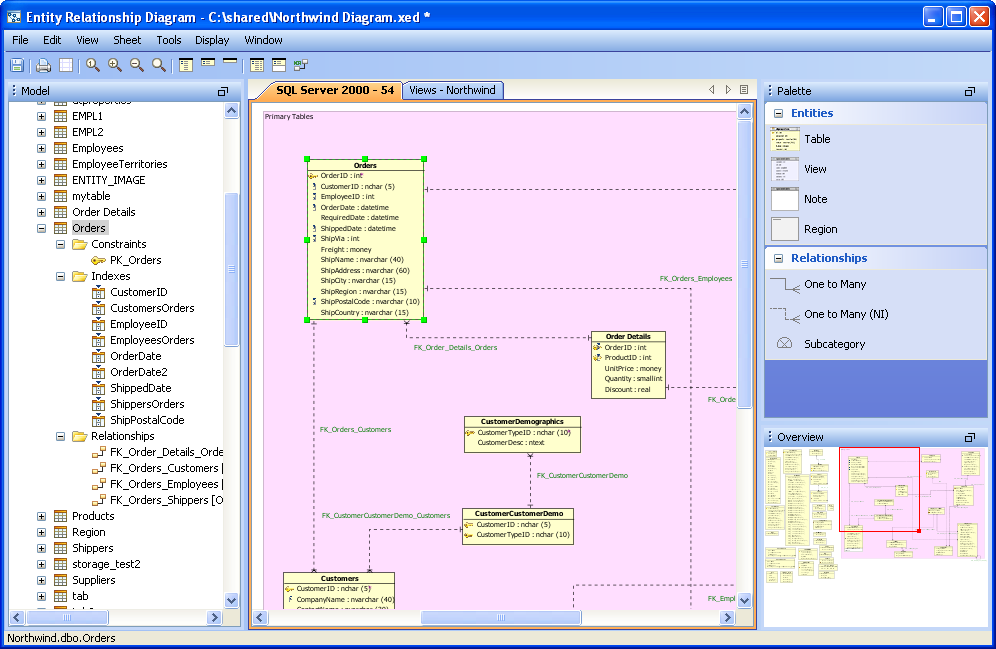
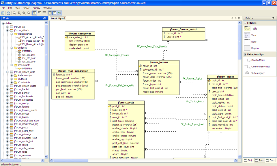
The Entity Relationship Modeler (ER Modeler) helps in designing and editing database schemas and relationships through a graphical representation of abstract database concepts. Tables, views, relationships and constraints are converted to shapes, lines, nodes and vectors so that complex abstract interactions and processes can be viewed in a coherent diagram. The models created in the ER Modeler immediately translate into queries and commands that databases can understand. Any database connection within Aqua Data Studio can be used to generate an ER Model (reverse engineering), and any model built within the Entity Relationship Modeler can be converted into a DDL script (forward engineering) for importing into any database available to Aqua Data Studio. It is possible to migrate database schema from one database server, vendor or version into any other database server through the ER Modeler's "Convert To" tool. For more on how to convert a model from one database to another see the "Converting ER Model DB to DB" section. The Entity Relationship Modeler uses Aqua Data Studio's Docking Framework, allowing users to undock its various panes and panels into separate windows, using various docking options. The ER Modeler can be used for: Creating a New Diagram: New diagrams can be created manually by drawing entities on a sheet and altering their attributes. It is possible to create tables, indexes, constraints, relationships, add notes and regions and more. Extracting a Diagram From a Database: (commonly referred to as reverse engineering) A diagram can be extracted from an existing database, its schema objects quickly drawn for modification by the ER Diagram Generator. Generating DDL: (commonly referred to as forward engineering) The diagram can be converted into DDL for use in SQL scripts. Entire databases can be designed then converted to scripts for importing. Converting a model for one database into a model for another database (Database Migration): If migration is required, the DDL of one database can be converted to the DDL of another database through the use of the "Convert to" tool in the Tools menu. See the "Converting ER Model DB to DB" section for how this process works. Saving, Modifying and Sharing Diagrams: Diagrams can be saved, opened, documented, modified and shared with groups. When a diagram is added to the script mount for a database server, the mount can be included in a source control repository. All of the developers in an organization can then access the same model, modify it and track the modifications. Printing Diagrams: Diagrams can be printed, enlarged and laminated for use as a poster for quick reference. The dimensions of the print out can easily be altered and enlarged. Fit Width and Fit Height buttons allow printing diagrams to fit paper dimensions. Saving a Diagram As an Image: The diagram can also be saved as a JPG or PNG image for inclusion in word processing documents or presentation slides. Generating an HTML Report: The modeler can be used to generate an HTML report containing all of the views, indexes, tables and relationships in the model. The generated report is created as a frameset in a zip file which can be expanded into a directory for use in a website. |
|
|
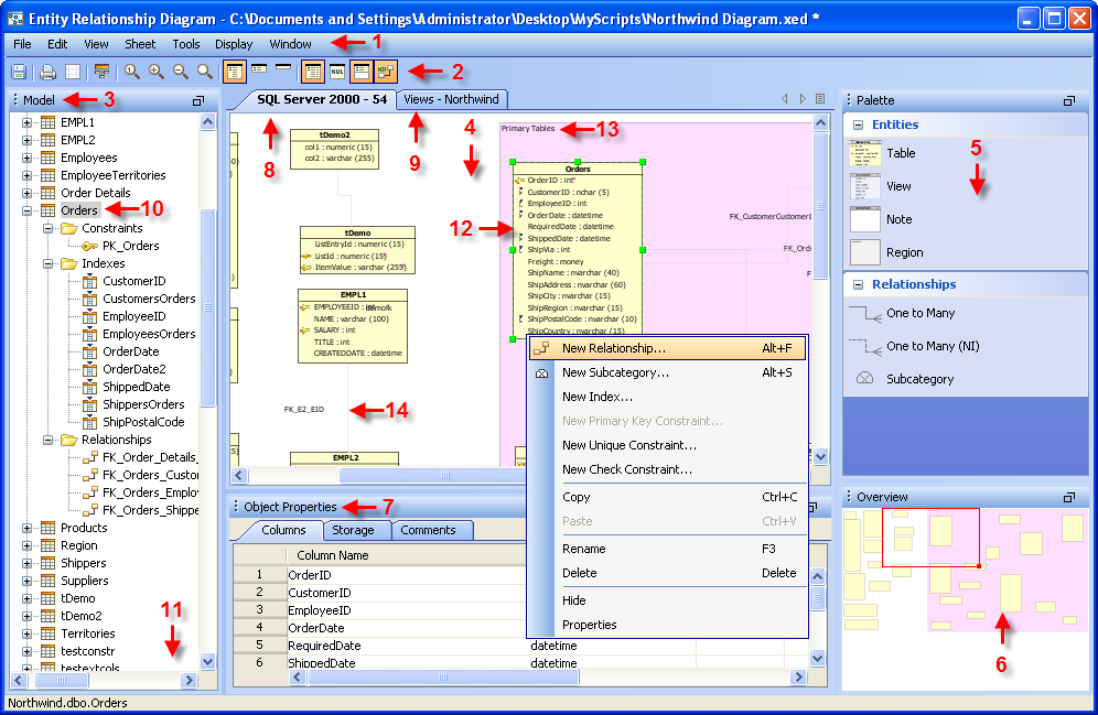
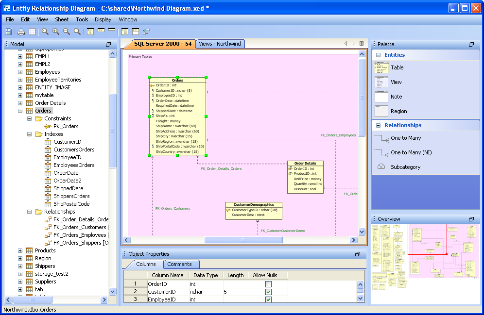
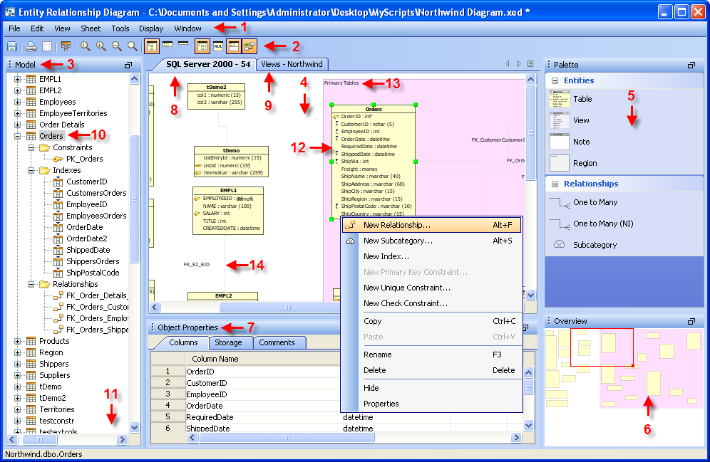
ER Modeler Workspace and Dockable Framework Overview There are five major functional areas within the ER Modeler Workspace where most of the creation and editing of models takes place: Model Node Browser, Sheet, Entity Palette, Object Properties Pane, and Overview. Model Node Browser: Presents all of the objects within a diagram in a tree containing all relationships, tables, views and notes. The tree can be expanded or collapsed to display more detailed information such as Indexes and Constraints. Sheet: Shows the diagram contents in independent views for manual or automatic layout. This is the drawing area of the ER Diagram. Objects can display on more than one sheet at a time. Entity Palette: Displays the entities which can be created. Left clicking on one converts the into a tool cursor for dragging out the entity in the sheet. Object Properties Pane: Displays, in non-editable form, the properties of the selected object or objects. Overview: A bird’s eye view of the current sheet, allowing fast navigation with a draggable and resizeable zoom rectangle. The rectangle indicates what portion of the diagram is currently being viewed. Workspace Diagram A more in-depth description of the ER Modeler's menus and panels follows. The numbered sections relate to the screenshot. Though not shown below, the Properties window, available for editing when an item is double-clicked or right clicked, is discussed on the pages on how to create tables, indexes, constraints, relationships, and add notes and regions. 1. Menu Bar: Contains all of the menus available in the ER Modeler. Its menus are context sensitive based on the current selection in the model. All available menus are listed below.
2. Tool Bar - Contains button icons for the viewing and display of items in the ER Modeler.
3. Model Browser - Contains a node view of all entities and objects within a diagram. Objects hidden in the current sheet are gray. 4. Sheet View - Contains all of the sheets of a diagram, each indicated with a tab. This is where the diagram displays. Objects can display on multiple sheets and can be layed out differently on each one without altering the layout of the other sheets. 5. Entity Palette - Contains all of the entities and relationships which may be created within a sheet. Regions can also be created from the Entity Palette. 6. Model Overview - Contains a thumbnail of the entire active sheet. A red rectangle indicates what portion of the thumbnail is being viewed. Moving this rectangle changes the area visible in the sheet. 7. Object Properties - Displays, in a non-editable form, the properties of the object currently selected in the Model Node Browser or Sheet. 8. Sheet "SQL Server 2000 - 54" - The current view of selected tables, relationships, notes and regions given the name "SQL Server 2000 - 54". Any number of sheets can appear as tabs in the modeler, allowing cutting and pasting of various tables and relationships into different layers for further organization. 9. Sheet "Views" - A sheet created by the user named "Views" containing entity objects. 10. Table Entity Node - Contains a tree of the contents of the table "Orders" selected in the current sheet. 11. Additional Object Nodes - The Model Node Browser, though not displaying it here, allows browsing Views, Notes and Relationships as distinct object nodes. These nodes also appear in expandable trees. 12. Table Entity Object - A table, its attributes, keys, physical schema and comments in a relationship with two tables. 13. Region - A grouping of entity objects and notes. Regions do not exist as schema objects and are strictly for diagram organization. 14. Relationship Entity Object - Represents a relationship between tables. |
|
|
|
|
|
|
|
|
|
|
|
|
|
|
|
|
|
|
|
|
|
|
|
|
|
|
|
About AquaClusters Privacy Policy Support Version - 19.0.2-4 AquaFold, Inc Copyright © 2007-2017