
Easily find issues by searching: #<Issue ID>
Example: #1832
Easily find members by searching in: <username>, <first name> and <last name>.
Example: Search smith, will return results smith and adamsmith
						Aqua Data Studio / nhilam | 
					
						 
							
	
	Follow
								829
						 
					 | 
				
| 
				 Version Control - Git Users can create a new Git repository in Aqua Data Studio and manage files or checkout remote Git projects hosted in Google Code Project Hosting, Github, Gitorious, Heroku etc. Users can also interact with the Git Command Line Options using the Open API interface AQGit under com.aquafold.openapi.vcs in the AquaScript editor. The Git Client offers a convenient UI for all of Aqua Data Studio's Git administrative and management capabilities, including some that are not possible through right click context menus in the Files Browser such as creating, applying and deleting Stashes. To launch the Git client, right click on an existing mount in the Files Browser that contains a Git Repository. Your first GIT Repository using Aqua Data Studio With Aqua Data Studio, you can create a GIT repository and be up and running in 1 easy step Set up a GIT repository (bare) 
 
 Aqua Data Studio users have to convert their ppk private key into a pem private key for Github. Please visit the following link to see how to convert. To protect your files on Github, make sure you use our compress and encrypt tools. 
 To mount and use a directory that is already part of a Git repository Step 1: Mount the Directory in the Aqua Data Studio Filesystem Tree View 
 
 Step 2: Configure the Directory with GIT Version Control 
 
 This will successfully configure your GIT repository with Aqua Data Studio. To test if you have successfully created the GIT repository using ADS, right click on the directory and select option Explore. If you see a hidden folder .git, then you have are now ready to check in your files and commit. Every git repository is stored in the .git folder of the directory in which you create the git repository. directory. This directory contains in the .git/config the local configuration for the repository and the complete history of the repo. Add files and Commit 
 
 Once all the files are committed, you will see a green tick mark to indicate that the files are now versioned. Clone a remote Git Repository Let us now try to clone a repository from a remote server - Twitter Bootstrap is Twitter's toolkit for kickstarting CSS for websites and apps. It is hosted in Github and the URI is https://github.com/renatolouro/Simplate.git 
 
 Once all the files are received and references are updated to 100%, you will notice the cloned GIT Repository in your Filesystem tree view. Expand the directory and you can find the latest committed files. Pull changes from a cloned remote Git Repository Suppose the authors of the Twitter Bootstrap make changes to their source, how will you update your local git repository ? 
 
 Push your changes to remote Git Repository in github, google projects, heroku, gitorious etc Now that you have used Aqua Data Studio to interact with your local Git repository and made changes to files, added new files and committed, you want to make sure that the remote repository is also updated. Please note that committing using Aqua Data Studio only updates your local copy. You need to "Push" the changes to the remote git account. 
 
 Once all the files are updated, you can login to your git account and see the changes under "Commits". Verify the Commit History which displays the Author, Date and the Revision number and you have now successfully Pushed your changes to a Remote GIT repository. Add a Remote Server If you want to push to several repositories hosted on remote server, add those servers in Aqua Data Studio using the below steps. 
 
 Now next time you try to "Push" this remote server will be available under the Destination Repository in the drop down. See step 2 in Push your changes to remote Git Repository in github, google projects, heroku, gitorious etc Create, Delete Branches, Switch and Checkout A single Git repository can contain any number of branches. To create a new branch using Aqua Data Studio follow the below steps 
 
 A new branch is created and you are now switched to the new branch To switch to a different branch, follow the below steps 
 
 You are now switched to the selected branch. Delete a Branch 
 
 Merge changes from a selected commit to your current branch using Aqua Data Studio Suppose you created a new development branch named Experiment from the original branch Master. Using Merge feature in Aqua Data Studio, you can now merge changes made on your current branch since it diverged from master until its current commit on top of master. 
 
 A merge result "Merged" will notify you of the operation Resolve conflict after a Git Pull using Aqua Data Studio Suppose you have committed a local file and the same file exists in the remote server which is also edited and committed. Now if you do a git pull, you will get a conflict. This is the Error: Cannot pull into a repository with state: MERGING 
 Create a Tag using Aqua Data Studio 
 
 See in the attached picture how I have tagged a commit to version v1.0.0 Cherry Picking using Aqua Data Studio - Apply one commit from one branch to another 
 
 Rebase It is possible to perform a Rebase operation by right clicking on a mount associated with Git and selecting Version Control > Rebase... Once you select the Rebase context menu, a dialog will appear allowing you perform your Rebase with options for selecting specific 
 
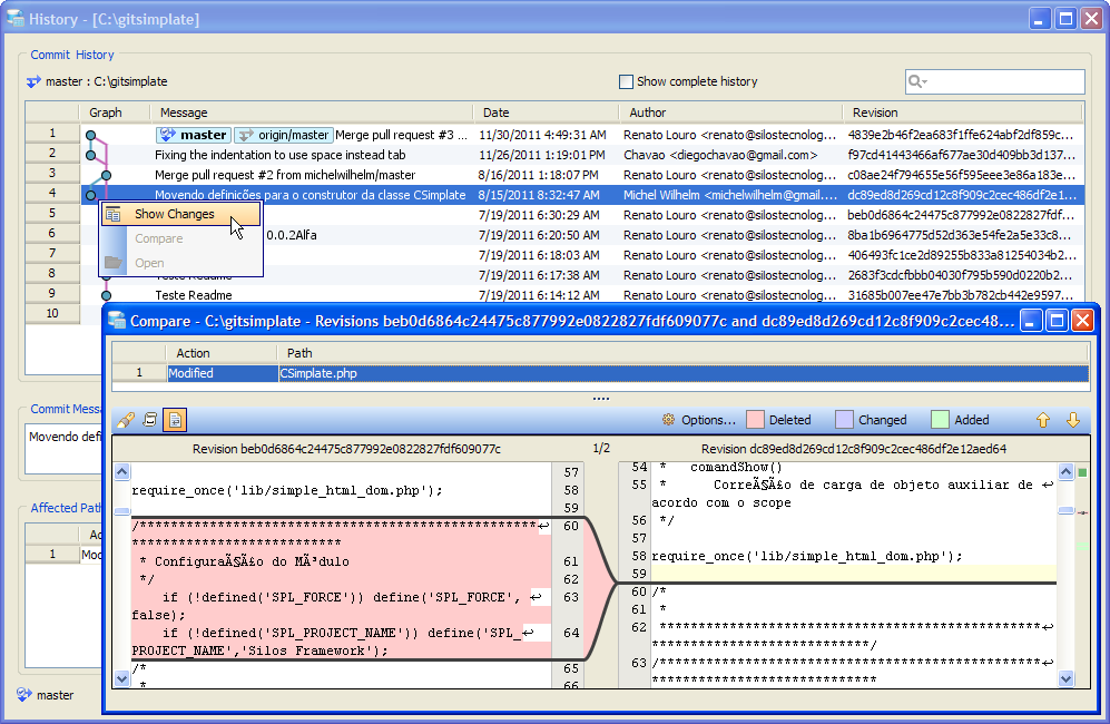
 Show History - a graphical tool similar to gitk Within the scripts pane, left click on a file, files or directory to select, then right click and navigate to "Version Control" to select "Show History...". This will display the Version Control history of the selection in the repository. Within the Repository Browser, expanding the tree to select the file or directory you wish to view the history on, then left clicking it brings up its history in the History Table. The history displayed in the Repository Browser and the history displayed when selecting Version Control > Show History work similarly. 
 
 Git Client (Formerly the Git Repository Browser) The Git Repository Browser from previous versions of Aqua Data Studio has been replaced with the Git Client. All of the Repository Browser's features have been included, plus many additional features. The Git Client is a convenient way to view and act on all of the contents of a repository. To launch it, right click on an item that is part of a Git mount in the Files Browser and select Git Client. Additional Git features 
 
  | 
		
| 
		 | 
| 
		 | 
| 
		 | 
| 
		 | 
| 
		 | 
| 
		 | 
| 
		 | 
| 
		 | 
| 
		 | 
| 
		 | 
| 
		 | 
| 
		 | 
| 
		 | 
| 
		 | 
| 
		 | 
| 
		 | 
| 
		 | 
| 
		 | 
| 
		 | 
| 
		 | 
| 
		 | 
| 
		 | 
| 
		 | 
| 
		 | 
| 
		 | 
| 
		 | 
| 
		 | 
| 
		 | 
| 
		 | 
| 
		 | 
| 
		 | 
| 
		 | 
| 
		 | 
| 
		 | 
| 
		 | 
| 
		 | 
| 
		 | 
| 
		 | 
| 
		 | 
| 
		 | 
| 
		 | 
| 
		 | 
| 
		 | 
| 
		 | 
| 
		 | 
| 
		 | 
| 
		 | 
| 
		 | 
| 
		 | 
| 
		 | 
| 
		 | 
| 
		 | 
| 
		 | 
| 
		 | 
| 
		 | 
| 
		 | 
| 
		 | 
| 
		 | 
| 
		 | 
| 
		 | 
| 
		 | 
| 
		 | 
| 
		 | 
| 
		 | 
About AquaClusters Privacy Policy Support Version - 19.0.2-4 AquaFold, Inc Copyright © 2007-2017