
Easily find issues by searching: #<Issue ID>
Example: #1832
Easily find members by searching in: <username>, <first name> and <last name>.
Example: Search smith, will return results smith and adamsmith
Aqua Data Studio / nhilam |
Follow
829
|
| Option and Keystroke | Description |
|
|
Add a new abbreviation. |
|
(Alt + Delete) |
Remove an existing abbreviation. |
|
(Alt + UP) |
Move up one line.
|
|
(Alt + Down) |
Move down one line. |
|
|
Copy an existing abbreviation. |
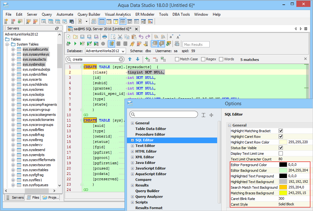
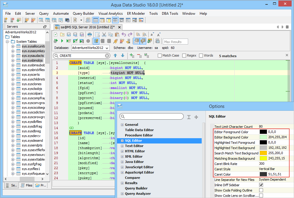
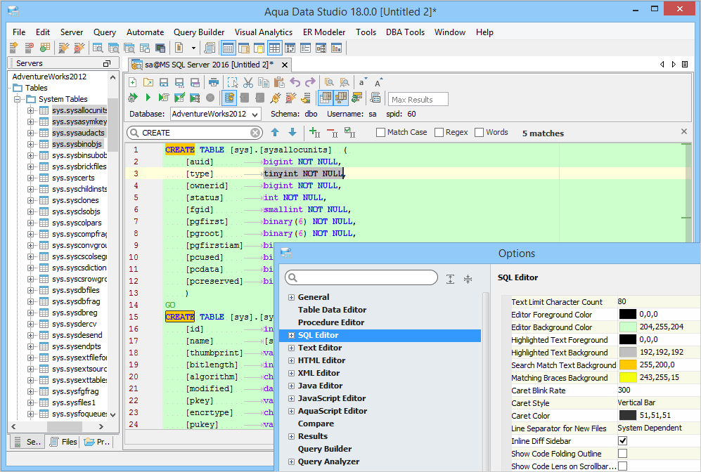
You can change the overall look and feel of your editor. The editor background and foreground colors are configurable, so are the caret blink rate, style, and color.
To change an editor's appearance
By default, Aqua Data Studio applies indentation of the current line to the next line when you press Enter. On unselecting this setting, no indentation is performed and the cursor is positioned in column 1 of the next line.
To change the auto indent setting
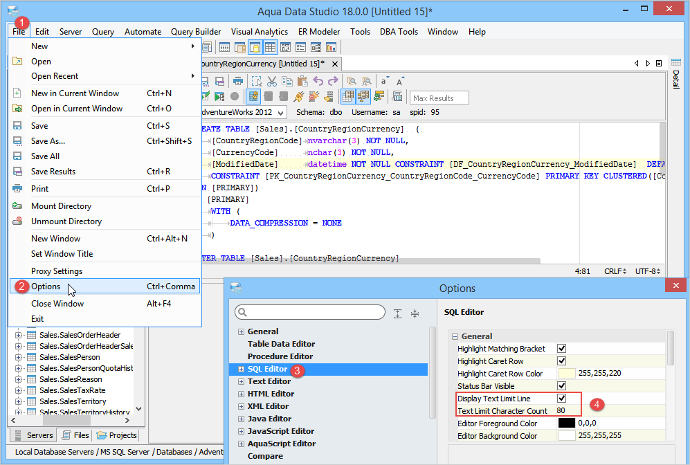
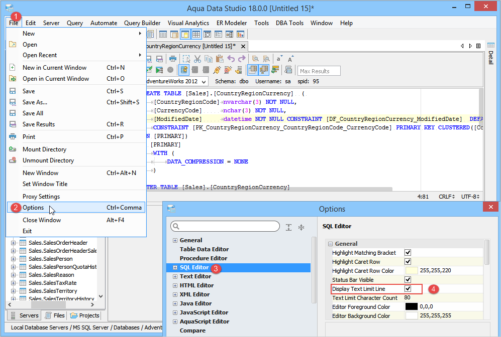
By default, a light gray vertical line appears at column 80 in the editor, indicating where a line exceeds 80 characters. You can set this text limit indicator to another value from the Options dialog. If you change the font, Aqua Data Studio plots the line based on the word space of the set font.
This table shows the comparison between the default view and when you set a new font.
To change the text limit line indicator setting
By default, the maximum content size for code insight features is 1000 K. If that limit is exceeded, all the code insight features, such as automatic code folding and tag completion are disabled. The maximum content size for code completion is 20000 K. If that limit is exceeded, features, such as code-completion, punctuation completion, indent guides and brace highlighting are disabled. In both cases, Aqua Data Studio displays the currently configured size and the actual content size.
To set a new content size
You might notice a slight performance delay in editors if you increase the content limit of code completion setting from 20000 K.
See Also
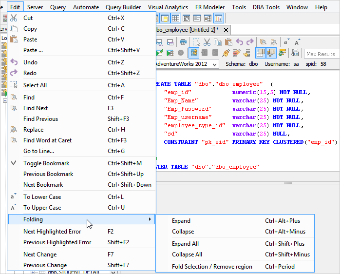
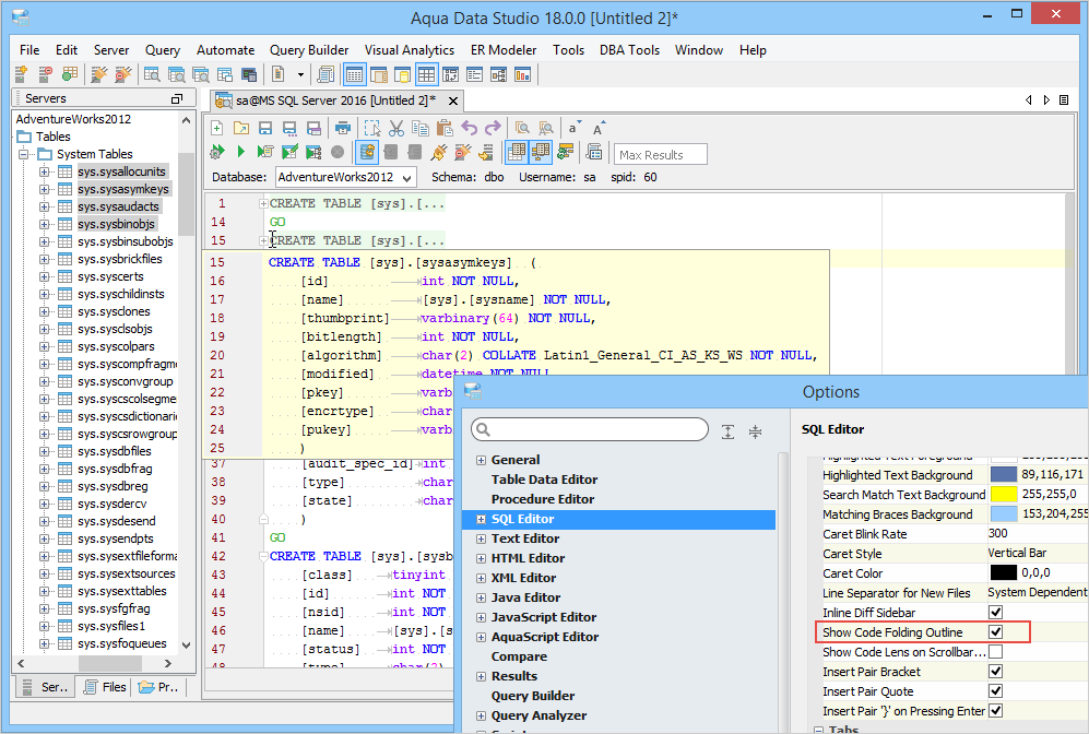
| Editor | Code Folding Behavior |
|---|---|
| SQL | Folds the entire code till the line separator. |
| HTML and XML | Folds the code within the matching tags. |
| Java/ Javascript/ Aquascript/ MongoJS | Folds the code within the parentheses. |
| Text | Code folding not supported. |
| Option | Description |
| Expand | Expands the selected code. |
| Collapse | Collapses the selected code. |
| Expand All | Expands all the folded code. |
| Collapse All | Collapses all the folded code. |
| Fold Selection / Remove region | Folds the entire selected code, even if the code folding setting is disabled. |
After you type an opening identifier in the editor, such as single quote, parentheses, or square brackets, the editor automatically adds a matching closing identifier and places the cursor between the two identifiers.
The following table describes the settings using which you can change punctuation completion.
| Option | Description |
| Insert Pair Bracket | Automatically inserts a corresponding closing bracket when you insert an opening bracket. |
| Insert Pair Quote | Automatically inserts a corresponding closing quote when you insert an opening quote. |
| Insert Pair ‘}’ on Pressing Enter | Automatically inserts a corresponding closing brace when you insert an opening brace. If the Insert Pair Bracket checkbox is unselected, then when Enter is pressed, the editor automatically inserts a closing brace “}.” |
The gray exclamation marks mean that conversion/reload can cause information loss.
If you are using the XML editor and you want to change the encoding, then you should specify an encoding declaration in the XML code. For example: ?xml version="1.0" encoding="UTF-8" standalone="no"?
Hover the mouse on a warning/error stripe or anywhere outside the of the scroll box, the Lens Mode shows the code fragment to which the warning/error stripe applies, even if the code is outside the visible area of the editor. You can navigate to any part of the code visible in the lens mode with a single click.
You can select a rectangular area of the text and perform various actions like insert, delete, and replace with block selection. After clicking on the editor's toolbar, you can select a location in the script and then hold down SHIFT and press the arrow keys to create a block from the caret position to the clicked location.
The Print dialog can be launched from the toolbar () or by using the shortcut keys (CTRL/Command+P). For executed queries, you are prompted to choose the tab for printing. If no query has been executed, then the Print dialog is launched directly.
Use the Print dialog to configure the print layout and specify the text to print.
Marker bar highlights errors, warnings, bookmarks, search results, and highlighted usages in your code with multi-color tick marks on the editor’s scroll bar. On mouse-hover, the Lens Mode shows the code fragment to which the marker bar applies. The green marker bar indicates the locations of the search result; the black marker bar indicates bookmark locations; the red marker indicates error locations, and the light purple marker bar indicates highlighted usages in the AquaScript Editor.
Bookmarks enable you to jump to the desired location within the file. A check sign () indicates bookmarks on the Annotation Bar. You can navigate between bookmarks by clicking the black marker bar or using Ctrl+Shift+Up (Command key on Mac) or Ctrl+Shift+Down (Command key on Mac) keystrokes.
To bookmark a line, perform any one of the following actions:
Similarly, to remove a bookmark, on the Annotation bar, hold down the CTRL/Command key and then left-click mouse. Alternatively, you can also right-click in the editor and then click Toggle Bookmark.
Go to Line navigates you to a specific line in the editor based on the user-entered number. You can view the current line and column number in the Status Bar. A colon separates the line and column number. To navigate to a specific line, click CTRL/Command+G and open the Go To Line dialog. Type the new line and column number separated by a colon, and then click OK.
The Find and Replace toolbar appear right below the editor’s toolbar when you click on the editor’s toolbar or use CTRL+H (for Windows and Linux) or Command+H (for Mac) keystroke.
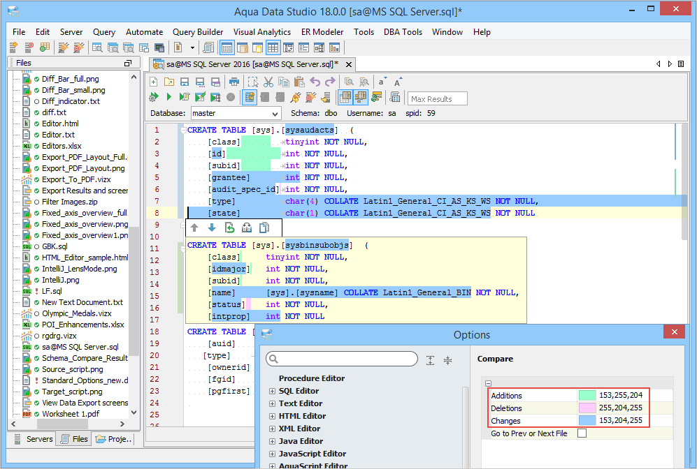
When you modify a file in a version controlled repository, Aqua Data Studio displays inline diff indicators on the Annotation bar. The inline diff indicator automatically indicates the differences between the edited file and its corresponding file in the repository using a different color for each action; a green diff indicator () signifies addition and a blue diff bar indicator (
) signifies replacement. An arrow
signifies deletion of lines.
A toolbar is displayed on clicking the inline diff indicator that provides options to edit the script.
The following table describes the options in the toolbar.
| Icon | Description |
|
|
Moves the cursor to the previous inline diff indicator. |
|
|
Moves the cursor to the next inline diff indicator. |
|
|
Rolls back to the last change made in the repository file. |
|
|
Shows the difference between the script before and after making the change in the file. |
|
|
Copies the replaced or deleted part of the script. |
To change this setting
|
|
|
|
|
|
|
|
|
|
|
|
|
|
|
|
|
|
|
|
|
|
|
|
|
|
|
|
|
|
|
|
|
|
|
|
|
|
|
|
|
|
|
|
|
|
|
|
|
|
|
|
|
|
|
|
|
|
|
|
|
|
|
|
|
|
|
|
|
|
|
|
|
|
|
|
|
|
|
|
|
|
|
|
|
|
|
|
|
|
|
|
|
|
|
|
|
|
|
|
|
|
|
|
|
|
|
|
|
|
|
|
|
|
|
|
|
|
|
|
|
|
|
|
|
|
|
|
|
|
|
|
|
|
|
|
|
|
|
|
|
|
|
|
|
|
|
|
|
|
|
|
|
|
|
|
|
|
|
|
|
|
|
|
|
|
|
|
|
|
|
|
|
|
|
|
|
|
|
|
|
|
|
|
|
|
|
|
|
|
|
|
|
|
|
|
|
|
|
|
|
|
|
|
|
|
|
|
|
|
|
|
|
|
|
|
|
|
|
|
|
|
|
|
|
|
|
|
|
|
|
|
|
|
|
|
|
|
|
|
|
|
|
|
|
|
|
|
|
|
|
|
|
|
|
|
|
|
|
|
|
|
|
|
|
|
|
|
|
|
|
|
|
|
|
|
|
|
|
|
|
|
|
|
|
|
|
|
|
|
|
|
|
|
|
|
|
|
|
|
|
|
|
|
|
|
|
|
|
|
|
|
|
|
|
|
|
|
|
|
|
|
|
|
|
|
|
|
|
|
|
|
|
|
|
|
|
|
|
|
|
|
|
|
|
|
|
|
|
|
|
|
|
|
|
|
|
|
|
|
|
|
|
|
|
|
|
|
|
|
|
|
|
|
|
|
|
|
|
|
|
|
|
|
|
|
|
|
|
|
|
|
|
|
|
|
|
|
|
|
|
|
|
|
|
|
|
|
|
|
|
|
|
|
|
|
|
|
|
|
|
|
|
|
|
|
|
|
About AquaClusters Privacy Policy Support Version - 19.0.2-4 AquaFold, Inc Copyright © 2007-2017