
Easily find issues by searching: #<Issue ID>
Example: #1832
Easily find members by searching in: <username>, <first name> and <last name>.
Example: Search smith, will return results smith and adamsmith
						Aqua Data Studio / nhilam | 
					
						 
							
	
	Follow
								829
						 
					 | 
				
	Aqua Data Studio provides six compare tools to easily compare database schemas, schema objects, queries, query results, files, directories, clipboard contents and version control history.
	
This table describes the compare tools.
| Compare Tool | Description | Screenshot | 
|---|---|---|
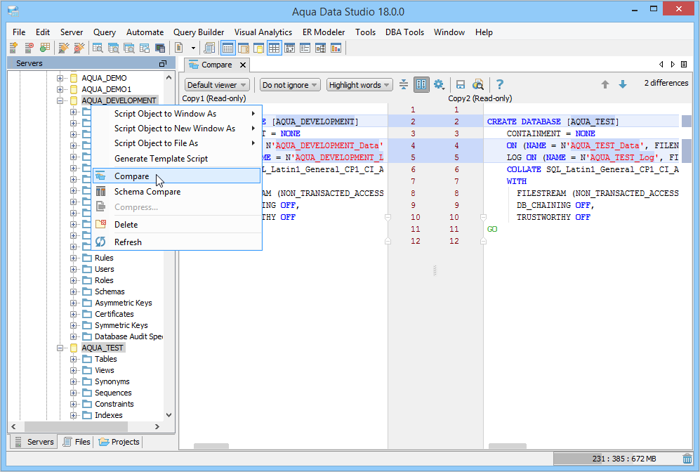
| Schema Compare | Identifies differences in DDL between database objects in two different schemas. | 
				 | 
		
| Schema Synchronization | 
				 Identifies differences in DDL between database objects in two different schemas and synchronizes the DDL of the selected target database objects to match that of the source database.  | 
			
				 | 
		
| Tab Compare | Identifies differences in the content of the application tabs. | 
				 | 
		
| Directory Compare | Identifies differences between contents of the directories and supports synchronizing selected or all differences of the selected file. | 
				 | 
		
| File Compare | Identifies differences in the content between two text-based files. | 
				 | 
		
| Copy Compare | Identifies differences in the content of the clipboard history. | 
				 | 
		
| Results Compare | Identifies differences between two result sets obtained from either the same query or two different queries. | 
				 | 
		
	From the Aqua Data Studio menu bar > Tools > Compare Tools. 
	
	From the Schema Browser, you can perform File Compare and Schema Compare. 
	
	From the Files Browser or Projects Browser, you can perform File Compare and Directory Compare.
	
	With the right-click action on an open tab, you can perform Tab Compare.
	Copy queries and then launch Copy Compare from the Aqua Data Studio menu bar > click Tools > Copy Compare.
	
| 
		 | 
| 
		 | 
| 
		 | 
| 
		 | 
| 
		 | 
| 
		 | 
| 
		 | 
| 
		 | 
| 
		 | 
| 
		 | 
| 
		 | 
| 
		 | 
| 
		 | 
| 
		 | 
| 
		 | 
| 
		 | 
| 
		 | 
| 
		 | 
| 
		 | 
| 
		 | 
| 
		 | 
| 
		 | 
| 
		 | 
| 
		 | 
| 
		 | 
| 
		 | 
| 
		 | 
| 
		 | 
| 
		 | 
| 
		 | 
| 
		 | 
| 
		 | 
| 
		 | 
| 
		 | 
About AquaClusters Privacy Policy Support Version - 19.0.2-4 AquaFold, Inc Copyright © 2007-2017