
Easily find issues by searching: #<Issue ID>
Example: #1832
Easily find members by searching in: <username>, <first name> and <last name>.
Example: Search smith, will return results smith and adamsmith
Aqua Data Studio / nhilam |
Follow
828
|
|
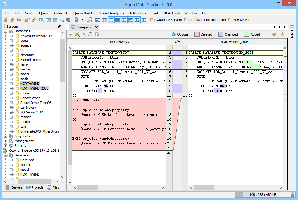
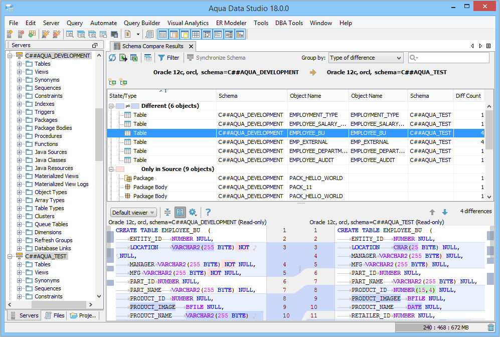
There are two different types of Compare for Database Schemas; Schema Compare for schema objects and Compare for schema DDL. Schema Compare (schema objects) can be done with a multi select of two databases in the Schema Browser, or with the menu Tools->Compare Tools->Schema Compare. With the Schema Compare Tool it is possible to compare individual objects, including databases, tables, triggers, indexes and more within different databases. A full discussion of the Schema Compare Tool is found on the Schema Compare Tool page. Once a Schema Comparison has been performed, it is also possible to compare database data. See the Compare Schema Data section of the Schema Compare page for more. Compare (DDL compare) of two database schema objects can be done with a right click on the two schema objects in the Schema Browser and selecting Compare from the popup menu. Aqua Data Studio generates the DDL comparison as a Query Results Comparison, placing the DDL of each selected schema object side by side with splines and adjacent line numbering. Just like the other compare tools, each difference is color highlighted to indicate Deleted, Changed and Added. Character-level differences are marked with text bolding. Along the right side of the comparison results the Annotation Bar bookmarks changes with colored lines for quick navigation. See the page on the Query Results Compare Tool for a complete description.
|
|
About AquaClusters Privacy Policy Support Version - 19.0.2-4 AquaFold, Inc Copyright © 2007-2017