
Easily find issues by searching: #<Issue ID>
Example: #1832
Easily find members by searching in: <username>, <first name> and <last name>.
Example: Search smith, will return results smith and adamsmith
Aqua Data Studio / nhilam |
Follow
829
|
Views are built by dragging Dimensions or Measures from the Data pane into Decks in a Visual Analytics Worksheet.
Below, we have an example Basic View that involves connecting to the sample bistudio_example.xlsx file within Aqua Data Studio as a registered server. The file can be downloaded here.
1. Create a directory called xlsdatasources and place this file within it, then register it as a MS Excel connection in Aqua Data Studio's Schema Browser.
For more on Registering a Server in Aqua Data Studio, see Registering a Database Server.
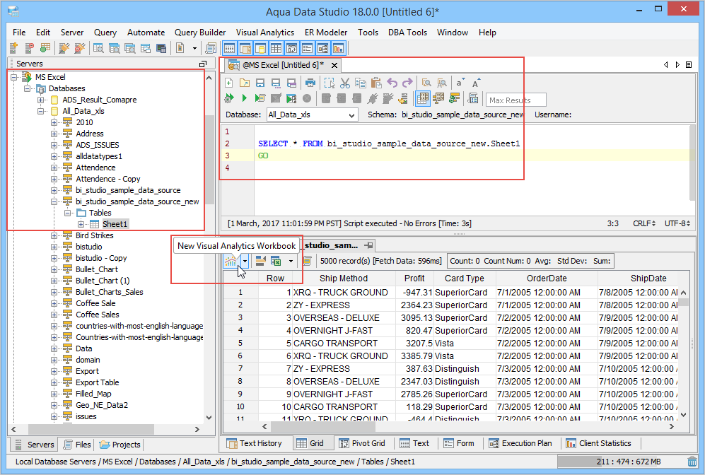
2. Execute the following query in the Query Analyzer on your Registered Server that uses the bistudio_example.xlsx file.
select * from bistudio_example
3. Then click the [Visual Analytics] button in the Grid Results Toolbar to launch Visual Analytics.
4. When Visual Analytics Launches, it should appear like below. Once it appears this way, continue on to the Basic View page.
|
|
|
|
|
|
|
|
|
|
|
|
|
|
|
|
|
|
|
|
About AquaClusters Privacy Policy Support Version - 19.0.2-4 AquaFold, Inc Copyright © 2007-2017